СИСТЕМА КОНДИЦИОНИРОВАНИЯ

Figure 1. Передний автоматический кондиционер и задняя система кондиционирования 1

B002NF1E02

Figure 2. Передний автоматический кондиционер и задняя система кондиционирования 2

B002NQ0E01

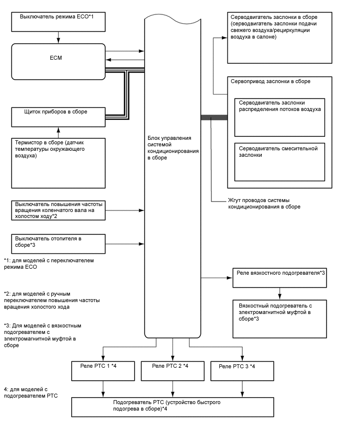
Figure 3. Система кондиционирования с ручным управлением

B002NQVE01

Figure 4. Задняя система кондиционирования с ручным управлением

B002MU8E01
*1 Реле заднего кондиционера
*2 Переключатель заднего кондиционера
*3 Электродвигатель заднего вентилятора (электродвигатель вентилятора с вентилятором в сборе)
*4 Резистор заднего вентилятора