METER / GAUGE SYSTEM


  1. FUNCTION


    1. Buzzer


      1. The table below shows the warning and reminder functions of the buzzer in the combination meter assembly.

        Priority Item
        1 Reverse Warning
        2 Pre-collision System Warning*1
        3 Driver Seat Belt Warning (Maximum 5 Times)
        4 P Position Select Advice
        5 Engine Switch Operation while Driving Warning*2
        6 Driver Seat Belt Warning (Once)
        7 Front Passenger Seat Belt Warning (Once)
        8 Rear Seat Belt Warning (Once)
        9 Seat Belt Warning (Level 2)
        10 Seat Belt Warning (Level 1)
        11 Vehicle Proximity Warning*1
        12 Lane Departure Alert System Cancel Warning*1
        13 Unexpected Vehicle Motion Warning (Level 1)
        14 Unexpected Vehicle Motion Warning (Level 2)
        15 Brake Fluid Low Warning
        16 Engine Oil Pressure Warning
        17 EPS Warning
        18 Lane Departure Alert System Warning*1
        19 Engine Coolant Temperature Warning
        20 Door Open when Shift Lever not in P Warning*2
        21 Smart Entry and Start System Warning (Intermittent 1)*2
        22 Key Reminder*3
        23 Brake Pedal Operation Request*1
        24 Smart Entry and Start System Warning (Intermittent 2) (Maximum 9 Times)*2
        25 Smart Entry and Start System Warning (Once)*2
        26 Multi-information Display Warning
        27 Electric Parking Brake System Cancel Warning
        28 Brake Hold System Control Not Release Warning
        29 Dynamic Radar Cruise Control Cancelation due to Low Speed Warning*1
        30 Low Speed Zone Leading Vehicle Lost Warning*1
        31 Hands off Steering Wheel Warning*1
        32 Immobiliser Certification Reminder
        33 Parking Brake Engaged Warning
        34 Door Open while Driving Warning
        35 Vehicle Sway Warning*1
        36 Sport Shift Reject Warning
        37 Light Reminder
        38 Turn Signal/Hazard Warning Operation

        *1: Models with Toyota safety sense

        *2: Models with smart entry and start system

        *3: Except models with smart entry and start system

    2. Multi-information Display


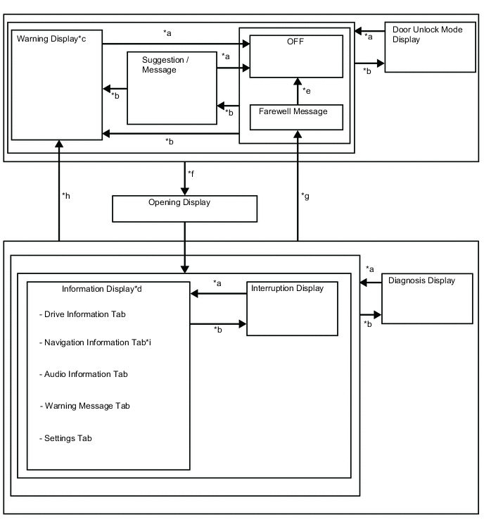
      1. Display Function Flow


        • The multi-information display can be switched as shown in the flow chart below:

          Tech Tips

          The following illustration shows the flow of the opening and ending ceremony from when the ignition switch is off and then the engine is started, to when the ignition switch is turned off again.

          Figure 1. Models with 4.2 Inch Multi-information Display

          B0082TEE01
          *a Conditions are not met
          *b Conditions are met
          *c If there are multiple display requests, items will be displayed in sequence.
          *d Item or display is selected by operating the steering pad switch assembly.
          *e ODO display is displayed for a certain period of time after the power switch is turned off.
          *f Ignition Switch off to on (IG)
          *g Ignition Switch on (IG) to off (Conditions are not met)
          *h Ignition Switch on (IG) to off (Conditions are met)
          *i Models with Navigation System

          Figure 2. Models with 7 Inch Multi-information Display

          B0082TEE02
          *a Conditions are not met
          *b Conditions are met
          *c If there are multiple display requests, items will be displayed in sequence.
          *d Item or display is selected by operating the steering pad switch assembly.
          *e ODO display is displayed for a certain period of time after the power switch is turned off.
          *f Ignition Switch off to on (IG)
          *g Ignition Switch on (IG) to off (Conditions are not met)
          *h Ignition Switch on (IG) to off (Conditions are met)
      2. Display Tab Operation (Models with 4.2 Inch Multi-information Display)


        • The information currently displayed can be switched using the RIGHT/LEFT switch of the steering pad switch assembly.

          B00832JC01
          *A Models with Navigation System - -
          *1 Steering Pad Switch Assembly - -
          *a LEFT Switch *b RIGHT Switch
          *c Drive Information *d Navigation Information
          *e Audio Information *f Warning Message
          *g Settings *h The illustrations shown are examples only.
          B0082R6 RIGHT switch operation B0082XT LEFT switch operation
      3. Display Tab Operation (Models with 7 Inch Multi-information Display)


        • The information currently displayed can be switched using the UP/DOWN switch of the steering pad switch assembly.

          B0082T1C01
          *1 Steering Pad Switch Assembly - -
          *a UP Switch *b DOWN Switch
          *c Warning Message Tab *d Fuel Economy Tab
          *e Driving Assist System Information Tab *f Audio Information Tab
          *g Vehicle Information Tab *h Settings Tab
          *i The illustrations shown are examples only. - -
          B0082R6 DOWN switch operation B0082XT UP switch operation
      4. Drive Information Mode Function (Models with 4.2 Inch Multi-information Display)


        • The drive information tab shows vehicle information such as drivable range and fuel consumption.

        • The drive information display can be switched using the UP/DOWN switch of the steering pad switch assembly.

          B0082MVC01
          *1 Steering Pad Switch Assembly - -
          *a UP Switch *b DOWN Switch
          *c Trip (After Start) *d Total (After Reset)
          *e Tank (After Refuel) *f Eco Driving Indicator
          *g Vehicle Speed *h Blank
          *i The illustrations shown are examples only. - -
          B0082R6 DOWN switch operation B0082XT UP switch operation
      5. Setting Function


        • The items displayed on the multi-information display can be customized.

        • The following items can be selected on the information setting screen.

          Pre-collision System (Models with Toyota Safety Sense)
          Item Available Setting
          PCS
          • The pre-collision system can be set to on/off:


            • On

            • Off

          Pre-collision warning timing
          • A pre-collision system warning timing can be selected:


            • Far (Icon is displayed)

            • Middle (Icon is displayed)

            • Near (Icon is displayed)

          Lane Departure Alert System (Models with Toyota Safety Sense)
          Item Available Setting
          Steering Assist
          • Setting for steering assist can be set to on/off:


            • On

            • Off

          Warning Sensitivity
          • Alert sensitivity of alert system can be changed:


            • High

            • Standard

          Vehicle Sway Warning
          • Vehicle sway warning can be set to on/off:


            • On

            • Off

          Vehicle Sway Warning Sensitivity
          • Vehicle sway warning sensitivity can be selected:


            • High

            • Standard

            • Low

          Vehicle Settings (Models with 7 Inch Multi-information Display)
          Item Available Setting
          TPWS Default Settings The TPWS can be initialized.
          Change Wheel The tire pressure warning system ID can be selected and automatic ID registration can be performed.
          Blind Spot Monitor System (Models with Blind Spot Monitor System)
          Item Available Setting
          BSM
          • The blind spot monitor system can be set to on/off:


            • On

            • Off

          Outside rear view mirror indicator brightness
          • Brightness of the outer rear view mirror indicator light can be changed:


            • Bright

            • Dim

          RCTA (Models with Blind Spot Monitor System)
          Item Available Setting
          RCTA
          • RCTA can be set to on/off:


            • On

            • Off

          RCTA buzzer volume
          • RCTA buzzer volume can be selected:


            • 1 (Low)

            • 2 (Medium)

            • 3 (Loud)

          TOYOTA Parking Assist-sensor System (Models with TOYOTA Parking Assist-sensor System)
          Item Available Setting
          TOYOTA Parking Assist-sensor System Functions
          • The TOYOTA parking assist-sensor system can be set to on/off:


            • ON

            • OFF

          Volume
          • TOYOTA parking assist-sensor system volume can be selected:


            • 1

            • 2

            • 3

          Headup Display (Models with Headup Display)
          Item Available Setting
          HUD Functions
          • The headup display can be set to on/off:


            • ON

            • OFF

          HUD Brightness / Position
          • The brightness and position of the display can be changed.

          • When changing the brightness of the HUD image, press the right or left switch of the steering pad switch assembly.

          • When changing the position of the HUD image, press the up or down switch of the steering pad switch assembly.

          HUD Driving Support
          • The following items can be selected:


            • Blank

            • Eco Drive Indicator

            • Tachometer


          • The following items can set to on/off:


            • Navigation

            • Driving Assist

            • Compass

            • Audio

          HUD Rotation
          • The tilt of the HUD image can be changed.

          • When changing the tilt of the HUD image counterclockwise, press the left switch of the steering pad switch assembly.

          • When changing the tilt of the HUD image clockwise, press the right switch of the steering pad switch assembly.

          Meter Settings
          Item Available Setting
          Language
          • The language used on the multi-information display can be selected:


            • English

            • French

            • Spanish

            • Arabic

          Unit
          • The unit displayed on the multi-information display can be selected.


            • km (L/100 km)

            • km (km/L)

          Eco Driving Indicator Light
          • The Eco Driving Indicator Light can be switched to ON or OFF.


            • ON

            • OFF

          Speedometer*1
          • The digital speedometer can be switched to ON or OFF.


            • ON

            • OFF

          Gadget Content*1
          • The gadget content displayed on the multi-information display can be selected:


            • No Display

            • Average Speed

            • Distance Travelled

            • Elapsed Time

          Fuel Economy Type*1
          • The fuel economy type displayed on the multi-information display can be selected:


            • After Start

            • After Reset

            • After Refuel

          Multi-Information Display OFF*1 Multi-information display is turned off.
          Interrupt Display
          • The following displays that appear as soon as the set conditions are met can be switched to ON or OFF.


            • Turn-by-turn Navigation*2

            • Incoming Telephone Display

            • Rheostat

          Initialization The set items can be initialized.

          *1: Models with 7 inch multi-information display

          *2: Models with navigation system

      6. Warning Mode Function


        • When a warning is necessary, the warning display interrupts the current display on the multi-information display.

        • The master warning light may illuminate or blink and the buzzer in the combination meter assembly may sound depending on the item displayed on the multi-information display.

        Priority Display Master Warning Light Buzzer
        1 ADJUSTING FORWARD CAMERA*1 - -
        ADJUSTING FRONT RADAR BEAM*1 - -
        ERROR ADJUSTING FRONT RADAR BEAM*1 - -
        ADJUSTING FRONT RADAR BEAM VERTICAL*1 - -
        ADJUSTING FRONT RADAR BEAM HORIZONTAL*1 - -
        CHECKING PRE-CRASH BRAKE*1 - -
        Auto Power Off to Conserve Battery - -
        LDA Unavailable*1 Illuminates Sounds
        LDA Turned ON Steering Assist Active*1 - -
        LDA Turned ON Steering Assist Unavailable*1 - -
        Press Brake Pedal and Touch Engine Switch with Key*2 - Sounds
        Not Ready to Drive Press Brake Pedal and Push Engine Switch to Start*3 - -
        Press Brake Pedal and Push Engine Switch to Start*3 - Sounds
        Brakehold Unavailable Driver Door Open - Sounds
        Brakehold Unavailable Driver Seat Belt Unbuckled - Sounds
        Brakehold Unavailable Hood or Trunk Open - Sounds
        Key Battery Low Replace Key Battery*3 - Sounds
        Setting Tire Pressure Warning System*4 - -
        Tire Pressure Recalibrating Please Wait until Complete*4 - -
        Tire Pressure Low Check Tire (image display)*4 - -
        Roads May Be Icy Drive with Care - Sounds
        Maintenance Required Soon - -
        Maintenance Required Visit Your Dealer - -
        Press Brake Pedal and Push Engine Switch to Start*3 - Sounds
        Front Windshield Deicer Unavailable over 5° Celsius Use Defroster - -
        High Power Consumption Power to Climate Temporarily Limited - -
        Door open (while stopping) - -
        2 EPB Shift Interlock Function Activated - Sounds
        EPB Shift Interlock Function Deactivated - Sounds
        Shift to N and Push ENGINE Switch to Restart*3 Blinks Sounds
        TOYOTA parking assist-sensor system detection (image display)*5 - -
        Mute Temporarily*5 - -
        Muted Temporarily*5 - -
        Parking Assist Malfunction Visit Your Dealer*5 Illuminates Sounds
        Parking Assist Unavailable Clean Parking Assist Sensor*5 Illuminates Sounds
        Parking Assist Unavailable*5 Illuminates Sounds
        Rear Cross Traffic Alert Malfunction Visit Your Dealer*6 Illuminates Sounds
        Rear Cross Traffic Alert Unavailable*6 Illuminates Sounds
        Parking Brake Unable to Disengage Press Brake and Push Parking Brake Switch to Release Blinks Sounds
        Parking Brake Unable to Disengage Close Door and Fasten Seat Belt Blinks Sounds
        Parking Brake ON Blinks Sounds
        Wiper System Malfunction Visit Your Dealer Illuminates Sounds
        Key Not Detected Check Key Location*3 - Sounds
        Engine Maintenance Required Visit Your Dealer Illuminates Sounds
        Blind Spot Monitor Unavailable*6 Illuminates Sounds
        Blind Spot Monitor Malfunction Visit Your Dealer*6 Illuminates Sounds
        Radar Cruise Active Please Pay Attention to Other Vehicles*1 - -
        Turn Power Off*3 - Sounds
        Key Detected in Vehicle*3 - -
        Turn Lights Off Blinks Sounds
        Moon Roof Open*7 Blinks Sounds
        Window Open Blinks Sounds
        Window / Moon Roof Open*7 Blinks Sounds
        Push Engine Switch while Turning the Steering Wheel in Either Direction*3 Blinks Sounds
        Brakehold Active Press Brake and Switch to Deactivate - Sounds
        Press Brake to Maintain Brakehold - Sounds
        Close Driver Door to Maintain Brakehold - Sounds
        Fasten Driver Seat Belt to Maintain Brakehold - Sounds
        Brakehold Unavailable - Sounds
        Brakehold Deactivated - Sounds
        Brakehold Deactivated Parking Brake Automatically Applied - Sounds
        Drive-Start Control Malfunction Visit Your Dealer Illuminates Sounds
        Brake Override Malfunction Visit Your Dealer Illuminates Sounds
        Engine Oil Level Low Add or Replace - -
        Windshield Washer Fluid Low - -
        Auto High Beam Ready Turn ON High Beam to Activate*1 - -
        A New Key has been Registered Contact Your Dealer for Details*3 - -
        Pre-Collision System Off*1 - -
        3 Check Engine Visit Your Dealer Illuminates Sounds
        Check Engine Reduced Engine Power Visit Your Dealer Illuminates Sounds
        Reduced Engine Power Visit Your Dealer Illuminates Sounds
        Radar Cruise Control Unavailable Clean Sensor*1 Illuminates Sounds
        Fuel Low - -
        Traction Control Turned Off - -
        Vehicle May Roll Shift to P Blinks Sounds
        EPB Automatically Applied Blinks Sounds
        Parking Brake Temporarily Unavailable Blinks Sounds
        Brakehold Malfunction Press Brake to Deactivate Visit Your Dealer Illuminates Sounds
        Brakehold Warning Press Brake on Slope Blinks Sounds
        Smart Key System Malfunction See Owner's Manual*3 Illuminates Sounds
        Pre-Collision System Malfunction Visit Your Dealer*1 Illuminates Sounds
        Parking Brake Malfunction Visit Your Dealer Illuminates Sounds
        Brakehold Malfunction Visit Your Dealer Illuminates Sounds
        Brakehold Less Effective During Icy Conditions Illuminates -
        VSC Turned Off Pre-Collision Brake System Unavailable*1 - -
        Pre-Collision System Unavailable*1 - -
        Pre-Collision System Unavailable Clean Sensor*1 - -
        4 Headlight Auto Leveling System Unavailable Visit Your Dealer - -
        Parking Brake Unavailable Blinks Sounds
        Radar Cruise Control Unavailable*1 Illuminates Sounds
        Cruise Control Fault Press Brake to Deactivate Visit Your Dealer*1 Illuminates Sounds
        Front Camera Vision Blocked Clean and Demist Windshield*1 - -
        LDA Unavailable Below Approx. 50km/h*1 - -
        LDA Unavailable Below Approx. 32MPH*1 - -
        LDA Unavailable at Current Speed*1 - -
        LDA Hold Steering Wheel*1 Illuminates / - Sounds / -
        LDA Steering Assist Unavailable Hold Steering Wheel*1 Illuminates -
        SRS Airbag System Malfunction Visit Your Dealer Illuminates Sounds
        LDA Malfunction Visit Your Dealer*1 Illuminates Sounds
        Front Camera Unavailable*1 - -
        Headlight System Malfunction Visit Your Dealer Illuminates Sounds
        Engine Stopped Steering Power Low Illuminates Sounds
        CHECKING CRUISE CONTROL BRAKE*1 - -
        Parking Brake Unavailable Illuminates Sounds
        Release Parking Brake Blinks Sounds
        Antilock Brake System Malfunction Visit Your Dealer - Sounds
        5 Radar Cruise Control Unavailable Press Brake to Resume Driving*1 - -
        Cruise Control Malfunction Visit Your Dealer*1 Illuminates Sounds
        Door open (while driving) (image display)*8 Blinks Sounds
        Door open (while stopping) (image display) - -
        Would You Like to Take a Break?*1 - Sounds
        Please Take a Break*1 - Sounds
        Steering Power Low Visit Your Dealer Blinks Sounds
        Power Steering Malfunction Visit Your Dealer Illuminates Sounds
        6 Engine Stopped Shift into P*3 Illuminates Sounds
        Engine Stopped Shift into P*2 Blinks Sounds
        Shift to N and Turn Engine Switch to Restart Blinks -
        Not Ready to Drive*2 - -
        Parking Brake Unavailable Vehicle May Roll Park on Flat Road Blinks Sounds
        Engine Stopped Stop in a Safe Place*2 Blinks -
        Engine Stopped Stop in a Safe Place*3 Blinks Sounds
        Shift to P Before Exiting Vehicle*3 Blinks Sounds
        Engine Coolant Temp High Stop in a Safe Place See Owner's Manual Illuminates Sounds
        Charging System Malfunction Stop in a Safe Place See Owner's Manual Illuminates -
        Oil Pressure Low Stop in a Safe Place See Owner's Manual Illuminates Sounds
        Steering Power Low Visit Your Dealer Illuminates Sounds
        Push and Hold Engine Switch for Emergency Stop*3 Blinks Sounds
        Low Braking Power Stop in a Safe Place See Owner's Manual Blinks Sounds
        Release Accelerator Blinks Sounds
        Secondary Collision Brake system Malfunction Visit Your Dealer Illuminates Sounds
        Accelerator and Brake Pedals Pressed Simultaneously Blinks -
        7 Power Steering Malfunction Steering Power Low Visit Your Dealer Blinks / Illuminates Sounds
        8 BRAKE!*1 - Sounds
        9 CDY-2 - -
        RES-1 - -
        RES-2 - -
        RESOLVER-1 NOT ADJUSTED - -
        RESOLVER-2 NOT ADJUSTED*3 - -

        *1: Models with Toyota safety sense

        *2: Except models with smart entry and start system

        *3: Models with smart entry and start system

        *4: Models with tire pressure warning system

        *5: Models with TOYOTA parking assist-sensor system

        *6: Models with blind spot monitor system

        *7: Models with panoramic moon roof system

        *8: If the vehicle has reached a speed of 5 km/h (3 mph)

  2. OPERATION


    1. Eco Driving Indicator Light and Eco Driving Indicator Zone Display


      1. The following table shows the operation of Eco Driving Indicator Light and Eco driving indicator zone display in different driving conditions:

        Driving Condition Eco Driving Indicator Light Multi-information Display Type Eco Driving Indicator Zone Display
        While Stopped Turns off 4.2 Inch B0082VZ
        7 Inch B0082ZP
        While Eco Driving Turns on 4.2 Inch B0082TN
        7 Inch B0082ND
        While Non-eco Driving Turns off 4.2 Inch B0082UQ
        7 Inch B0082ZE

        When any of the following conditions is met, operation is stopped.


        • Ignition switch off

        • Engine stopped

        • Shift lever is not in D.

        • Shift paddle switch is operated.*1

        • SPORT mode is selected.*2

        • The vehicle is being driven at a speed of 130 km/h (81 mph) or higher.

        Turns off 4.2 Inch B0082NC
        7 Inch B00831J

        *1: Models with shift paddle switch (transmission shift switch assembly)

        *2: Models with 7 inch multi-information display