PARKING ASSIST MONITOR SYSTEM(for Camera built-in ECU) DIAGNOSIS SYSTEM

  1. PARKING ASSIST MONITOR DIAGNOSIS SYSTEM

    1. For parking assist monitor system diagnosis, signals received by the radio and display receiver assembly can be checked and the parking assist monitor system can be calibrated, adjusted and checked using the radio and display receiver assembly.

      Note:

      Depending on the parts that are replaced or operations that are performed during vehicle inspection or maintenance, calibration of other systems as well as the parking assist monitor system may be needed.

      Click here

      Tip:

      The displayed items may differ depending on vehicle specifications.

  2. DIAGNOSIS SCREEN TRANSITION

    1. During parking assist monitor system initialization

      E286852E01
      E286853
    2. After parking assist monitor system initialization

      E286854E01
      E286855
  3. VEHICLE SIGNAL CHECK

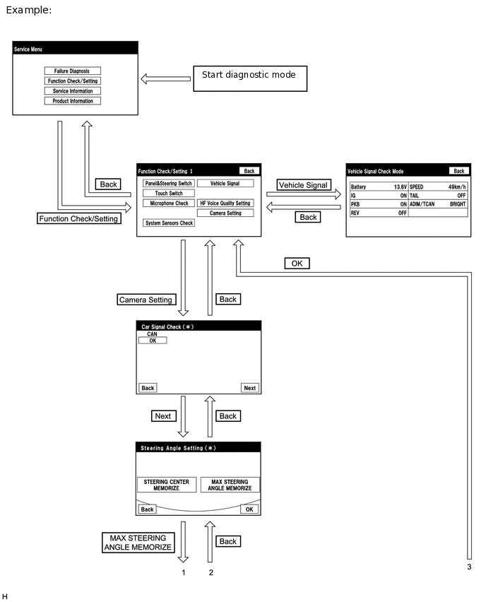
    1. Start diagnostic mode.

      Click here

    2. E273700

      Select "Function Check/Setting" on the "Service Menu" screen to display the "Function Check/Setting I" screen.

    3. E288888

      Select "Vehicle Signal" on the "Function Check/Setting I" screen.

    4. E225776

      Vehicle Signal Check Mode

      1. When the "Vehicle Signal Check Mode" screen is displayed, check the item displayed for "REV" and "SPEED".

        Tip:
        • Only conditions having inputs are displayed.

        • This screen displays vehicle signals input to the radio and display receiver assembly.

    5. Finish diagnostic mode.

      Click here

  4. CAR SIGNAL CHECK (parking assist monitor system input signals)

    1. Start diagnostic mode.

      Click here

      1. E273700

        Select "Function Check/Setting" on the "Service Menu" screen to display the "Function Check/Setting I" screen.

      2. E288889

        Select "Camera Setting" on the "Function Check/Setting I" screen.

        Parking Assist Monitor System Initialization

        Screen Transition

        Not performed

        Car Signal Check screen

        Performed

        Mode Setting Screen

      3. E286851

        When the screen changes to the "Mode Setting" screen, select "Back Camera Setting" to display the "Car Signal Check" screen.

        Tip:

        To select a grayed out item, select and hold the item for 2 seconds or more.

    2. E286846

      Car Signal Check

      1. On the "Car Signal Check" screen, it is possible to inspect the state of signals and check the settings.

        Item

        Inspection Detail

        Note

        CAN

        CAN communication status signal input

        When "CHK" (red) is displayed, selecting "Next" will not change to the next screen.

        Tip:
        • When "CHK" (red) is displayed, perform inspections based on the result of the following inspections.

        • If performing the adjustment after proceeding to the next screen, confirm that all items display "OK" (blue) before selecting "Next".

    3. CAN inspection

      Tip:

      If "CHK" (red) is displayed for "CAN", check for DTCs and perform troubleshooting based on the output DTCs.

      Click here

    4. Finish diagnostic mode.

      Click here

  5. CALIBRATION WHEN SERVICING VEHICLE

    Note:

    Depending on the parts that are replaced or operations that are performed during vehicle inspection or maintenance, calibration of other systems as well as the parking assist monitor system may be needed.

    Click here