AIR CONDITIONING SYSTEM DIAGNOSIS SYSTEM


  1. DESCRIPTION


    1. Air conditioning system data and Diagnostic Trouble Codes (DTCs) can be read through the Data Link Connector 3 (DLC3) of the vehicle. When the system seems to be malfunctioning, use the GTS to check for malfunctions and perform troubleshooting.

  2. CHECK DLC3


    1. Check the DLC3 Click here.

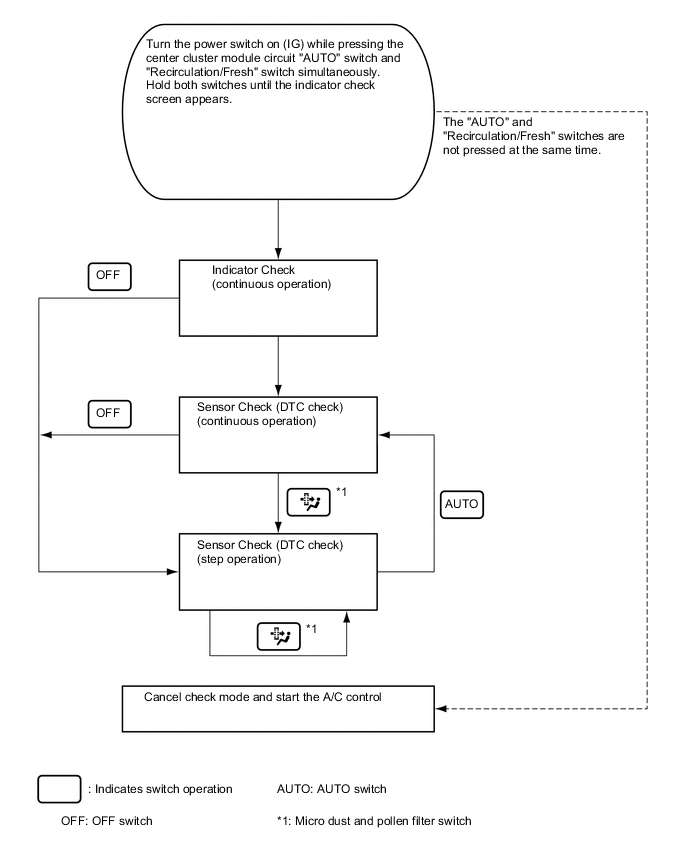
  3. LIST OF OPERATION METHODS


    1. By operating each of the air conditioning control switches as shown in the diagram below, it is possible to enter diagnostic check mode.

      B005YQAE03
  4. INDICATOR CHECK


    1. Turn the power switch off.

    2. Turn the power switch on (ACC) and wait at least 5 seconds.

    3. Turn the power switch on (IG) while pressing the air conditioning control assembly "AUTO" switch and "Recirculation/Fresh" switch simultaneously. Hold both switches until the indicator check screen appears.

      B005YIHE01
      Text in Illustration
      *A for LHD *B for RHD
    4. The indicator check is automatically performed when panel diagnosis is activated. Check that the indicators light up and go off 4 times at 1-second intervals continuously.

      B005ZUWE01

      Tech Tips


      • The sensor check automatically starts when the indicator check is completed.

      • Press the "OFF" switch to cancel the check mode.

      Text in Illustration
      *A for LHD *B for RHD
      *a Indicator Blinking Pattern *b ON
      *c OFF *d 1 sec.
  5. SENSOR CHECK (DTC CHECK)


    1. Start the hybrid system and warm it up.

    2. Perform the indicator check.

      Tech Tips

      After the indicator check is completed, the system enters DTC check mode automatically.

    3. Read the DTC displayed on the panel.

      B005ZH7E01

      Note

      In sensor check mode, which is automatically entered after indicator check mode, troubleshooting may be partially performed. Be sure to perform the sensor check again.

      Tech Tips

      Refer to Diagnostic Trouble Code Chart for details of the codes Click here.


      • When there are no problems, DTC 00 is output.

      • As an example, the illustration shows that panel DTC 12 is output.

      Text in Illustration
      *A for LHD *B for RHD
      *a Diagnostic Trouble Code (DTC) - -
    4. If the steps are difficult to read because they change automatically, press the micro dust and pollen filter switch to display the steps one at a time so that they can be read easily. The items are displayed step by step each time the micro dust and pollen filter mode switch is pressed.

      B005XHNE01

      Tech Tips

      Press the "OFF" switch to finish panel diagnosis.

      Text in Illustration
      *A for LHD *B for RHD
    5. Clear the DTC


      1. During the sensor check, press the "FRONT DEF" switch and pollen filter mode switch simultaneously.

        B005XSHE01
        Text in Illustration
        *A for LHD *B for RHD