NAVIGATION SYSTEM Vehicle Speed Signal Circuit between Stereo Component Amplifier and Combination Meter

DESCRIPTION

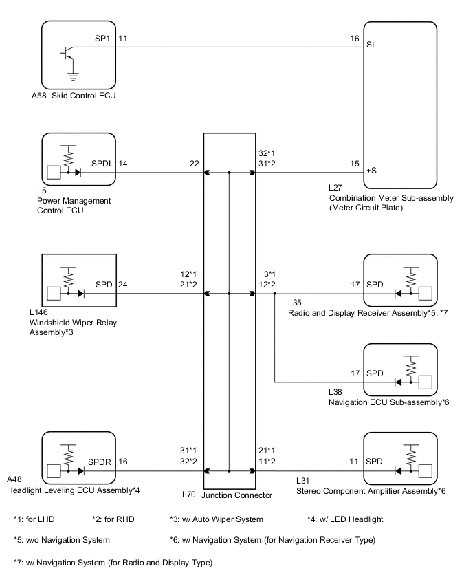
The stereo component amplifier assembly receives a vehicle speed signal from the meter circuit plate to control the ASL function.

Tech Tips


  • A voltage of 12 V or 5 V is output from each ECU and then input to the meter circuit plate. The signal is changed to a pulse signal at the transistor in the meter circuit plate. Each ECU controls the respective systems based on the pulse signal.

  • If a short occurs in any of the ECUs or in the wire harness connected to an ECU, all systems in the diagram below will not operate normally.

WIRING DIAGRAM

A005AM2E03

PROCEDURE


  1. INSPECT METER CIRCUIT PLATE (OUTPUT WAVEFORM)


    1. A005A98E01
      Text in Illustration
      *a

      Component with harness connected

      (Meter Circuit Plate)

      Check the output waveform.


      1. Remove the meter circuit plate with the connector(s) still connected.

      2. Connect an oscilloscope to terminal L27-15 (+S) and body ground.

      3. Turn the power switch on (IG).

      4. Turn a wheel slowly.

      5. Check the signal waveform according to the condition(s) in the table below.

        Item Condition
        Measurement terminal L27-15 (+S) - Body ground
        Tool setting 5 V/DIV., 20 ms./DIV.
        Vehicle condition Wheel being rotated
        OK
        The waveform is similar to that shown in the illustration.

        Tech Tips

        When the system is functioning normally, one wheel revolution generates 4 pulses. As the vehicle speed increases, the width indicated by (A) in the illustration narrows.


    NG
    OK
  2. INSPECT STEREO COMPONENT AMPLIFIER ASSEMBLY (INPUT WAVEFORM)


    1. Check the input waveform.

      A005E84E01

      1. Remove the stereo component amplifier assembly with the connector(s) still connected.

      2. Connect an oscilloscope to terminal L31-11 (SPD) and body ground.

      3. Turn the power switch on (IG).

      4. Turn a wheel slowly.

      5. Check the signal waveform according to the condition(s) in the table below.

        Item Condition
        Measurement terminal L31-11 (SPD) - Body ground
        Tool setting 5 V/DIV., 20 ms./DIV.
        Vehicle condition Wheel being rotated
        OK
        The waveform is similar to that shown in the illustration.

        Tech Tips

        When the system is functioning normally, one wheel revolution generates 4 pulses. As the vehicle speed increases, the width indicated by (A) in the illustration narrows.

        Text in Illustration
        *a

        Component with harness connected

        (Stereo Component Amplifier Assembly)


    OK
    NG
  3. CHECK HARNESS AND CONNECTOR (STEREO COMPONENT AMPLIFIER ASSEMBLY - JUNCTION CONNECTOR)


    1. Disconnect the L31 stereo component amplifier assembly connector.

    2. Disconnect the L70 junction connector.

    3. Measure the resistance according to the value(s) in the table below.

      Standard Resistance
      for LHD
      Tester Connection Condition Specified Condition
      L31-11 (SPD) - L70-21 Always Below 1 Ω
      for RHD
      Tester Connection Condition Specified Condition
      L31-11 (SPD) - L70-11 Always Below 1 Ω

    OK
    NG