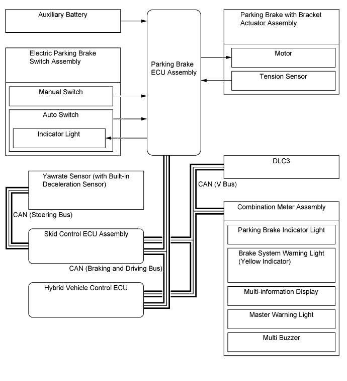
ELECTRIC PARKING BRAKE SYSTEM SYSTEM DIAGRAM

A01GUHWE01