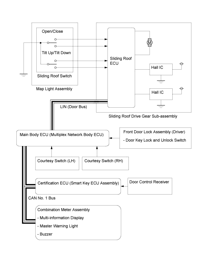
SLIDING ROOF SYSTEM SYSTEM DIAGRAM

A019WR9E02