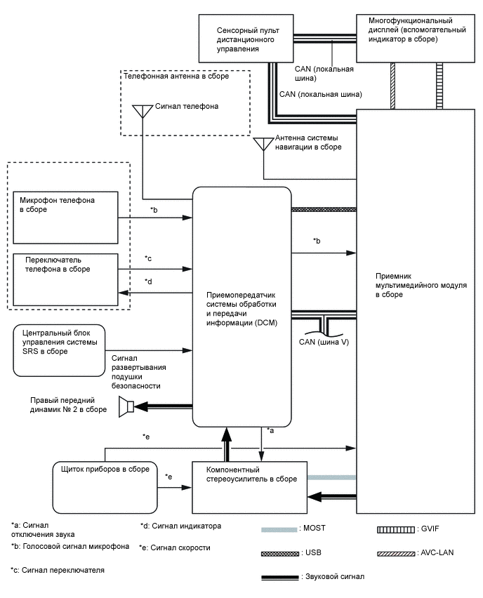
СИСТЕМА ОБРАБОТКИ И ПЕРЕДАЧИ ИНФОРМАЦИИ*

Figure 1. G-BOOK

A000MRAE01

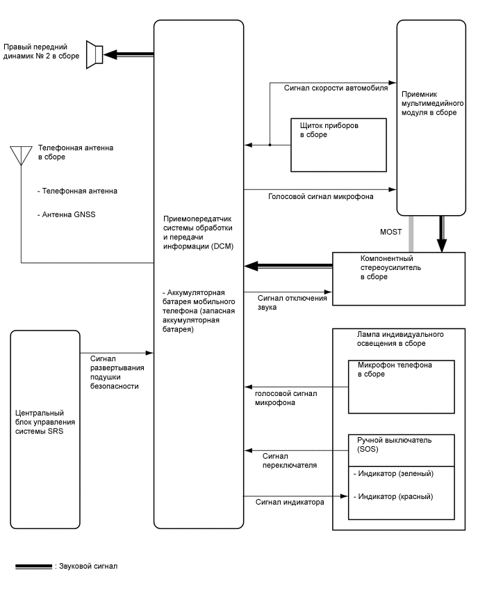
Figure 2. ЭРА-ГЛОНАСС

A000MNHE01