СИСТЕМА ПЕРЕДАЧИ ДАННЫХ CAN


  1. ОПИСАНИЕ


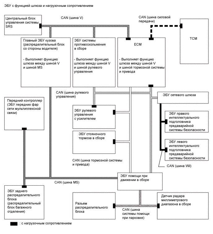
    1. Мультиплексная шина CAN (Controller Area Network – локальная сеть контроллеров) представляет собой сеть последовательной передачи данных, работающую в реальном времени. CAN - это мультиплексная сеть передачи данных, используемая в автомобилях, характеризуется скоростями передачи данных 500 кбит/с (HS-CAN) и 250 кбит/с (MS-CAN) и дает возможность обнаруживать неисправности.

    2. Шина HS-CAN включает в себя шину V, шину рулевого управления, шину силовой передачи, шина торможения и движения и шину системы помощи при парковке.

    3. Шина MS-CAN включает в себя шину MS.

    4. К каждой шине CAN подключаются 2 нагрузочных резистора, которые необходимы для точной оценки состояния главной шины.

    5. Передача данных осуществляется по витой паре. У шины имеется линия высокого уровня (с напряжением 2,5-3,5 В) и линию низкого уровня (с напряжением 1,5-2,5 В).

      A0010APE02