СИСТЕМА ПЕРЕДАЧИ ДАННЫХ CAN СХЕМА СИСТЕМЫ


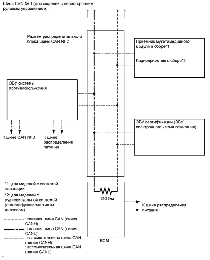
  1. Шина CAN № 1 (для моделей с левосторонним рулевым управлением)

    A01NKSKE01
    A01NJSFE05
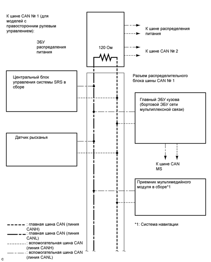
  2. Шина CAN № 1 (для моделей с правосторонним рулевым управлением)

    A01NKITE03
    A01NIHBE01
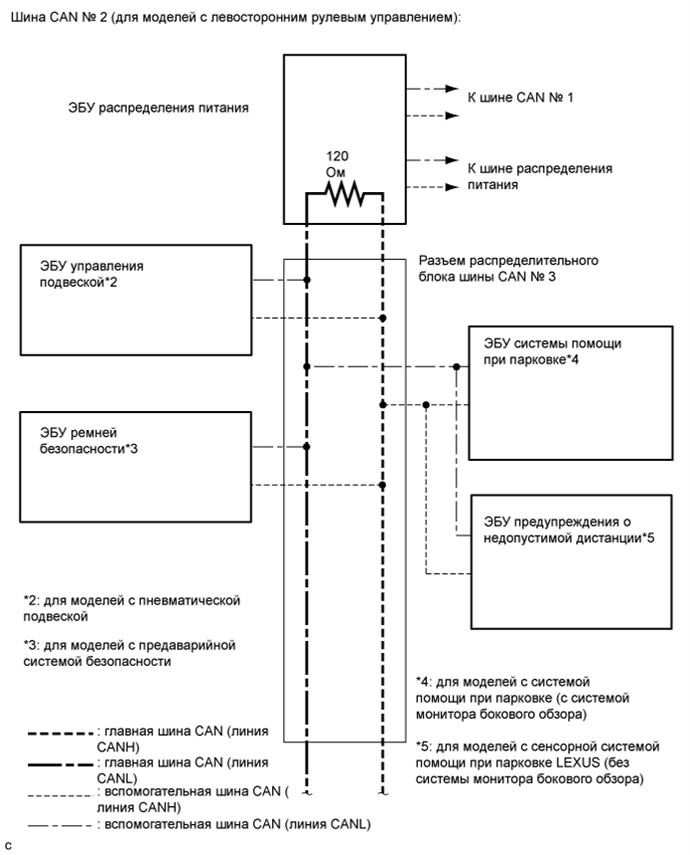
  3. Шина CAN № 2 (для моделей с левосторонним рулевым управлением)

    A01NJG3E04
    A01NL2UE06
  4. Шина CAN № 2 (для моделей с правосторонним рулевым управлением)

    A01NIRSE02
    A01NMTSE02
  5. Шина CAN MS

    A01NM5AE02
  6. Шина распределения питания

    A01NI32E01
  7. Шина CAN № 3

    A01NLXVE02