PARKING ASSIST MONITOR SYSTEM DIAGNOSIS SYSTEM


  1. PARKING ASSIST MONITOR SYSTEM DIAGNOSTIC MODE


    1. In diagnostic mode for the parking assist monitor system, signals received by the navigation receiver assembly*1 or radio and display receiver assembly*2 can be checked and the parking assist monitor system can be calibrated, adjusted and checked using the multi-display.


      • *1: for Navigation Receiver Type

      • *2: for Radio and Display Type

      Note

      Depending on the parts that are replaced or operations that are performed during vehicle inspection or maintenance, calibration of other systems as well as the parking assist monitor system may be needed.

      Click here

      Tech Tips

      The displayed items may differ depending on vehicle specifications.

  2. DIAGNOSIS SCREEN TRANSITION (DURING PARKING ASSIST MONITOR SYSTEM INITIALIZATION)

    A003MQVE01
    Example
    *1 Start diagnostic mode
    *2 or
    A003O84E01
    *1 or
  3. DIAGNOSIS SCREEN TRANSITION (AFTER PARKING ASSIST MONITOR SYSTEM INITIALIZATION)

    A003JV5E01
    Example
    *1 Start diagnostic mode
    *2 or
    A003N0DE01
    *1 or
  4. VEHICLE SIGNAL CHECK

    Tech Tips

    Illustrations may differ from the actual vehicle screen depending on the device settings and options. Therefore, some detailed areas may not be shown exactly the same as on the actual vehicle screen.


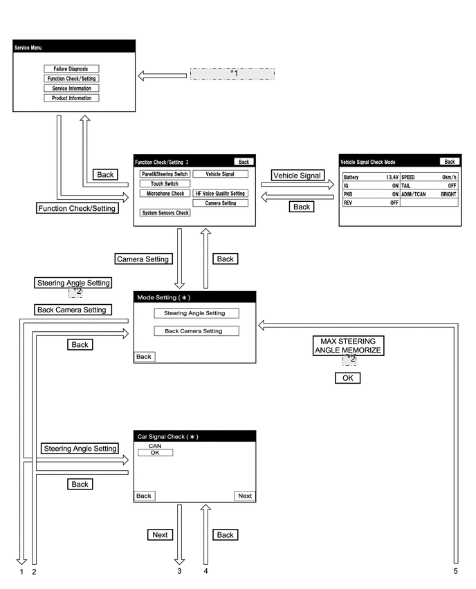
    1. Start diagnostic mode.


    2. A003NHJ

      Select "Function Check/Setting" on the "Service Menu" screen to display the "Function Check/Setting I" screen.

    3. A003K2FE01
      *1 Example:

      Select "Vehicle Signal" on the "Function Check/Setting I" screen.

    4. A003LZZ

      Vehicle Signal Check Mode


      1. When the "Vehicle Signal Check Mode" screen is displayed, check the item displayed for "REV".


        Tech Tips


        • Only conditions having inputs are displayed.

        • This screen displays vehicle signals input to the navigation receiver assembly*1 or radio and display receiver assembly*2.


          • *1: for Navigation Receiver Type

          • *2: for Radio and Display Type

    5. Finish diagnostic mode.


  5. CAR SIGNAL CHECK (PARKING ASSIST MONITOR SYSTEM INPUT SIGNALS)

    Tech Tips

    Illustrations may differ from the actual vehicle screen depending on the device settings and options. Therefore, some detailed areas may not be shown exactly the same as on the actual vehicle screen.


    1. Start diagnostic mode.



      1. A003NHJ

        Select "Function Check/Setting" on the "Service Menu" screen to display the "Function Check/Setting I" screen.

      2. A003K2FE01
        *1 Example:

        Select "Camera Setting" on the "Function Check/Setting I" screen.

        Tech Tips

        After "Camera Setting" is selected, the screen transitions differ depending on whether initialization of the parking assist monitor system was performed after the rear television camera assembly was replaced.

        Parking Assist Monitor System Initialization Screen Transition
        Not performed Car Signal Check screen
        Performed Mode Setting screen
      3. A003LFN

        When the screen changes to the "Mode Setting" screen, select "Back Camera Setting" to display the "Car Signal Check" screen.

        Tech Tips

        To select a grayed out item, select and hold the item for 2 seconds or more.

    2. A003LN7

      Car Signal Check


      1. On the "Car Signal Check" screen, it is possible to inspect the state of signals and check the settings.

        Item Inspection Detail Note
        CAN CAN communication signal input When "CHK" (red) is displayed, selecting "Next" will not change the screen to the next screen.

        Tech Tips


        • When "CHK" (red) is displayed, perform inspections based on the result of the following inspections.

        • If performing the adjustment after proceeding to the next screen, confirm that all items display "OK" (blue) before selecting "Next".

    3. CAN inspection

      Tech Tips

      If "CHK" (red) is displayed for "CAN", check for DTCs and perform troubleshooting based on the output DTCs.

      Click here

    4. Finish diagnostic mode.


  6. CAMERA SYNCHRONOUS ERROR HISTORY

    Tech Tips

    This function is used to check the date and time of occurrence when a camera synchronous error occurs.


    1. Check camera synchronous error history.


      1. Connect the GTS to the DLC3.

      2. Turn the power switch on (IG).

      3. Turn the GTS on.

      4. Enter the following menus: Body Electrical / Navigation System / Utility / Camera Synchronous Error History.


        Body Electrical > Navigation System > Utility
        Tester Display
        Camera Synchronous Error History
      5. When an item is stored for Camera Synchronous Error History, record it before repairing the navigation receiver assembly*1 or radio and display receiver assembly*2 and television camera assembly.


        • *1: for Navigation Receiver Type

        • *2: for Radio and Display Type

        Tech Tips

        Camera Synchronous Error History can store up to 5 history data items. If a new camera synchronous error occurs when 5 data items have already been stored, the oldest data is cleared and the new data is stored.

    2. Clear camera synchronous error history.


      1. When DTCs are cleared using any of the following operations, Camera Synchronous Error History will be cleared as well.



        • Cleared using the GTS.

        • Cleared using the system check mode screen.

        • Cleared using the unit check mode screen.

  7. VIDEO DEVICE CONNECTION CHECK


  8. CALIBRATION WHEN SERVICING VEHICLE

    Note

    Depending on the parts that are replaced or operations that are performed during vehicle inspection or maintenance, calibration of other systems as well as the parking assist monitor system may be needed.

    Click here