Click here

СИСТЕМА ИММОБИЛАЙЗЕРА (для моделей с системой посадки и запуска) СХЕМА СИСТЕМЫ

Click here
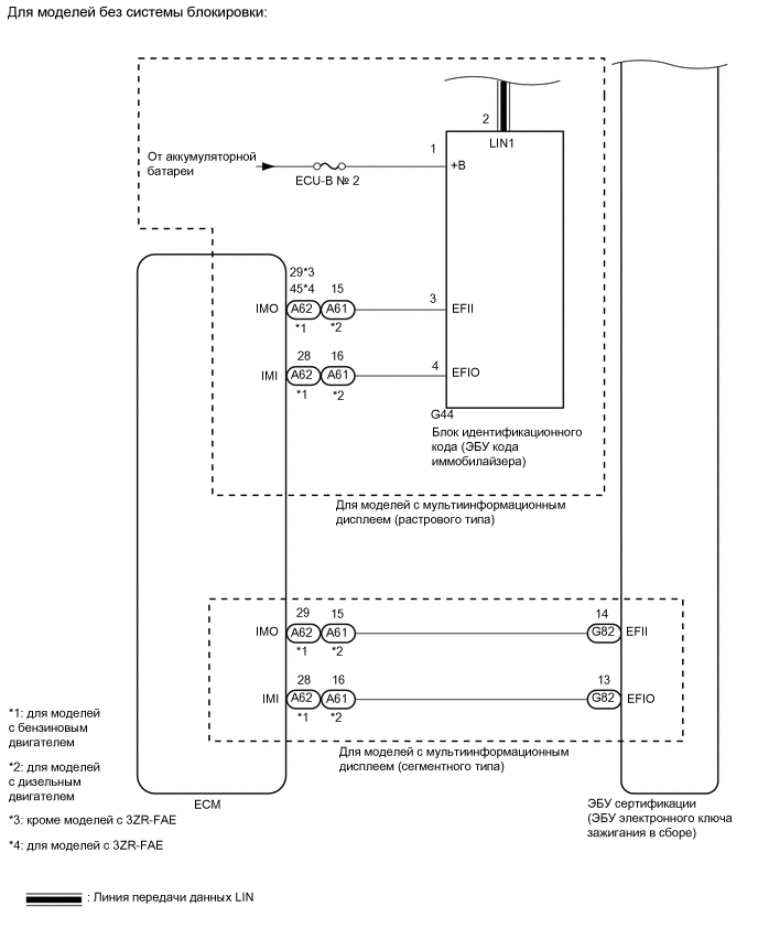
A01QPSZE01
Table 1. для моделей с системой блокировки
*a Телефонный приемопередатчик в сборе
*b ЭБУ сертификации (ЭБУ электронного ключа зажигания в сборе)
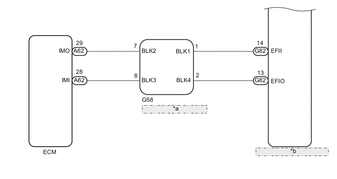
A01QS26E02
Click here