КРАТКОЕ ОПИСАНИЕ ЩИТКА ПРИБОРОВ
кроме моделей с комплектацией F SPORT
| *a | Пример индикации | *b | Тахометр |
| *c | Спидометр | *d | Состояние источника питания |
| *e | Указатель температуры охлаждающей жидкости двигателя | *f | Указатель уровня топлива |
| *g | Мультиинформационный дисплей | *h | Выступ |
| *i | Температура окружающего воздуха, предупреждение об обледенении дороги | *j | Индикатор передачи или индикатор переключения передач |
| *k | Индикатор SPORT, индикатор SPORT S, индикатор SPORT S+, индикатор ECO или индикатор SNOW | *l | Одометр/счетчик пути |
| *m | Главная контрольная лампа круиз-контроля, контрольная лампа круиз-контроля SET, главная контрольная лампа радарной системы круиз-контроля или индикатор системы предупреждения об уходе с полосы | - | - |
для моделей с комплектацией F SPORT
| *A | Подвижный ободок щитка приборов не приведен в действие | *B | Приведен в действие подвижный ободок щитка приборов |
| *a | Пример индикации | *b | Одометр/счетчик пути |
| *c | Состояние источника питания | *d | Указатель уровня топлива |
| *e | Указатель температуры охлаждающей жидкости двигателя | *f | Температура окружающего воздуха, предупреждение об обледенении дороги |
| *g | Спидометр или ограничитель скорости | *h | Индикатор передачи или индикатор переключения передач |
| *i | Контрольная лампа двери или контрольная лампа системы помощи при парковке | *j | Контрольная лампа |
| *k | Индикатор ECO MODE, индикатор SPORT, индикатор SPORT S или индикатор SPORT S+ | *l | Мультиинформационный дисплей |
| *m | Тахометр или индикатор частоты вращения | *n | Указания по управлению (для моделей с левосторонним рулевым управлением) |
| *o | Указания по управлению (для моделей с правосторонним рулевым управлением) | *p | Выступ |
ВХОДНЫЕ И ВЫХОДНЫЕ СИГНАЛЫ ЩИТКА ПРИБОРОВ
Контрольно-измерительный прибор
| Параметр / Устройство | Условие | Вход/выход | Линия связи | Сигнал | Устройство |
|---|---|---|---|---|---|
| Спидометр |
|
Вход | CAN | Сигнал скорости автомобиля (SP1) | Блок управления рабочими цилиндрами тормозов в сборе (ЭБУ системы противоскольжения) |
| - | Шина прямой связи | Входной импульсный сигнал скорости автомобиля | |||
| Выход | CAN | Сигнал скорости автомобиля (от щитка приборов для других устройств) | Соответствующие ЭБУ | ||
| Сигнал допустимого отклонения скорости A |
|
||||
| Сигнал допустимого отклонения скорости B | |||||
| Шина прямой связи | Выходной импульсный сигнал скорости автомобиля | Соответствующие ЭБУ | |||
| Тахометр |
|
Вход | CAN | Сигнал данных частоты вращения коленчатого вала двигателя | ECM |
| Указатель уровня топлива |
|
Вход | CAN | Сигнал расхода топлива | ECM |
| Сигнал данных частоты вращения коленчатого вала двигателя | |||||
| Сигнал стартера | |||||
| Сигнал положения P рычага переключения передач | |||||
| Сигнал положения R рычага переключения передач | |||||
| Сигнал положения N рычага переключения передач | |||||
| Сигнал положения D рычага переключения передач | |||||
| Сигнал индикатора MODE | |||||
| Сигнал скорости автомобиля (SP1) | Блок управления рабочими цилиндрами тормозов в сборе (ЭБУ системы противоскольжения) | ||||
| Шина прямой связи | Входной импульсный сигнал скорости автомобиля | ||||
| Сигнал уровня топлива |
|
||||
| Выход | CAN | Сигнал состояния указателя уровня топлива в баке |
|
||
| Сигнал инициализации указателя уровня топлива | |||||
| Сигнал данных непосредственного впрыска топлива | |||||
| Сигнал инициализации показания топлива | |||||
| Сигнал среднего расхода топлива | |||||
| Сигнал шкалы расхода топлива | |||||
| Указатель температуры охлаждающей жидкости |
|
Вход | CAN | Сигнал температуры охлаждающей жидкости | ECM |
*1: кроме моделей с комплектацией F SPORT
*2: для моделей с комплектацией F SPORT
Контрольная лампа или индикатор
| Параметр / Устройство | Условие | Вход/выход | Линия связи | Сигнал | Устройство |
|---|---|---|---|---|---|
| Главная контрольная лампа аварийного состояния | Загорается/мигает | Вход | CAN/линия прямой связи | Все сигналы предупреждения | Соответствующие ЭБУ |
| Контрольная лампа предупреждения о незакрытой двери | Загорается | Вход | CAN | Сигнал выключателя освещения дверного проема со стороны водителя | Главный ЭБУ кузова (бортовой ЭБУ сети мультиплексной связи) |
| Сигнал выключателя освещения проема двери переднего пассажира | |||||
| Сигнал выключателя освещения проема правой задней двери | |||||
| Сигнал выключателя освещения проема левой задней двери | |||||
| Сигнал выключателя освещения проема двери багажного отделения | |||||
| Контрольная лампа BRAKE | Загорается | Вход | CAN | Сигнал признака управления контрольной лампы состояния тормозной системы | Блок управления рабочими цилиндрами тормозов в сборе (ЭБУ системы противоскольжения) |
| Сигнал выключателя стояночного тормоза | Главный ЭБУ кузова (бортовой ЭБУ сети мультиплексной связи) | ||||
| Шина прямой связи | Сигнал датчика уровня тормозной жидкости | Бачок главного цилиндра тормозной системы в сборе (датчик уровня тормозной жидкости) | |||
| Контрольная лампа предупреждения о непристегнутом ремне безопасности водителя или переднего пассажира | Загорается/мигает | Вход | CAN | Сигнал выключателя пряжки ремня безопасности водителя | Главный ЭБУ кузова (бортовой ЭБУ сети мультиплексной связи) |
| Сигнал выключателя стояночного тормоза | |||||
| Сигнал положения P рычага переключения передач | ECM | ||||
| Сигнал скорости автомобиля (SP1) | Блок управления рабочими цилиндрами тормозов в сборе (ЭБУ системы противоскольжения) | ||||
| Шина прямой связи | Сигнал состояния выключателя пряжки ремня безопасности переднего пассажира | Замок ремня безопасности переднего сиденья в сборе | |||
| Сигнал наличия пассажира на сиденье переднего пассажира | Подушка раздельного переднего сиденья (датчик присутствия пассажира) | ||||
| Контрольная лампа SRS | Загорается | Вход | CAN | Сигнал запроса управления контрольной лампой аварийного состояния SRS | Блок управления системы SRS |
| Сигнал режима активной диагностики | ECM | ||||
| Контрольная лампа заряда | Загорается | Вход | CAN | Сигнал контрольной лампы Charge | ECM |
| Шина прямой связи | Сигнал контакта заряда L | Генератор в сборе | |||
| Контрольная лампа EPS | Загорается/мигает | Вход | CAN | Сигнал запроса включения контрольной лампы EPS | ЭБУ рулевого управления с усилителем |
| MIL (Контрольная лампа Check engine) | Загорается/мигает | Вход | CAN | Сигнал запроса включения MIL | ECM |
| Контрольная лампа PCS*5 | Загорается/мигает | Вход | CAN | Сигнал включения контрольной лампы PCS | ЭБУ помощи при движении в сборе |
| Контрольная лампа SLIP | Загорается/мигает | Вход | CAN | Сигнал контрольной лампы SLIP | Блок управления рабочими цилиндрами тормозов в сборе (ЭБУ системы противоскольжения) |
| Контрольная лампа VSC OFF | Загорается | Вход | CAN | Сигнал контрольной лампы VSC OFF | Блок управления рабочими цилиндрами тормозов в сборе (ЭБУ системы противоскольжения) |
| Контрольная лампа ABS | Загорается/мигает | Вход | CAN | Сигнал признака управления контрольной лампы ABS | Блок управления рабочими цилиндрами тормозов в сборе (ЭБУ системы противоскольжения) |
| Контрольная лампа предупреждения о ненадлежащем давлении в шинах*14 | Загорается | Вход | CAN | Сигнал состояния 1 контрольной лампы TPMS | Главный ЭБУ кузова (бортовой ЭБУ сети мультиплексной связи) |
| Контрольная лампа низкого уровня топлива | Загорается | Вход | Шина прямой связи | Сигнал уровня топлива | Датчик уровня топлива в сборе |
| Датчик уровня топлива № 2 в сборе | |||||
| Контрольная лампа задних противотуманных фонарей*10 | Загорается | Вход | CAN | Сигнал запроса включения задних противотуманных фонарей | Главный ЭБУ кузова (бортовой ЭБУ сети мультиплексной связи) |
| Контрольная лампа системы управления уровнем фар | Загорается | Вход | CAN | Сигнал стартера | ECM |
| Сигнал контрольной лампы системы управления уровнем фар | ЭБУ системы управления уровнем фар | ||||
| Контрольная лампа автоматического включения дальнего света*7 | Загорается | Вход | CAN | Сигнал индикатора интеллектуальной системы переключения света фар | Главный ЭБУ кузова (бортовой ЭБУ сети мультиплексной связи) |
| Контрольная лампа системы предупреждения об уходе с полосы*2, *6 | Загорается | Вход | CAN | Сигнал отображения индикатора | Камера системы предупреждения об уходе с полосы |
| Сигнал признака существования LDW | |||||
| Главная контрольная лампа круиз-контроля*2, *3 | Загорается | Вход | CAN | Сигнал главной контрольной лампы круиз-контроля | ECM |
| Аварийный сигнал круиз-контроля | |||||
| Главная контрольная лампа круиз-контроля*2, *4 | Загорается | Вход | CAN | Сигнал временных настроек режима контроля дистанции | ЭБУ помощи при движении в сборе |
| Сигнал признака режима FSRA | |||||
| Аварийный сигнал круиз-контроля | |||||
| Сигнал контрольной лампы работы круиз-контроля | |||||
| Главная контрольная лампа радарной системы круиз-контроля*2, *4 | Загорается | Вход | CAN | Сигнал временных настроек режима контроля дистанции | ЭБУ помощи при движении в сборе |
| Сигнал признака режима FSRA | |||||
| Аварийный сигнал круиз-контроля | |||||
| Сигнал контрольной лампы работы круиз-контроля | |||||
| Контрольная лампа включения дальнего света | Загорается | Вход | CAN | Сигнал запроса включения фар дальнего света | Главный ЭБУ кузова (бортовой ЭБУ сети мультиплексной связи) |
| Контрольная лампа TAIL | Загорается | Вход | CAN | Сигнал запроса включения задних фонарей | Главный ЭБУ кузова (бортовой ЭБУ сети мультиплексной связи) |
| Контрольная лампа включения передних противотуманных фар*9 | Загорается | Вход | CAN | Сигнал запроса включения передних противотуманных фар | Главный ЭБУ кузова (бортовой ЭБУ сети мультиплексной связи) |
| Контрольная лампа указателя поворота | Мигает | Вход | Шина прямой связи | Сигнал переключателя левого указателя поворота | Переключатель стеклоочистителя ветрового стекла в сборе |
| Сигнал переключателя правого указателя поворота | |||||
| Сигнал выключателя аварийной сигнализации | Панель управления системой кондиционирования в сборе | ||||
| CAN | Сигнал запроса включения аварийной сигнализации | DCM (приемопередатчик системы обработки и передачи информации) | |||
| - | Выход | CAN | Сигнал состояния указателя поворота | Левый датчик системы контроля слепых зон | |
| ЭБУ помощи при движении в сборе | |||||
| Камера системы предупреждения об уходе с полосы | |||||
| Сигнал состояния выключателя аварийной сигнализации | Радиоприемник | ||||
| Радиоприемник | |||||
| DCM (приемопередатчик системы обработки и передачи информации) | |||||
| Блок управления рабочими цилиндрами тормозов в сборе (ЭБУ системы противоскольжения) | |||||
| Шина прямой связи | Сигнал переключателя левого указателя поворота | Все указатели поворота | |||
| Сигнал переключателя правого указателя поворота | |||||
| Сигнал выключателя аварийной сигнализации | |||||
| Индикатор режима ECO | Загорается | Вход | CAN | Сигнал индикатора экологичного режима | ECM |
| Контрольная лампа круиз-контроля SET*2, *3 | Загорается | Вход | CAN | Сигнал контрольной лампы круиз-контроля SET | ECM |
| Контрольная лампа круиз-контроля SET*2, *4 | Загорается | Вход | CAN | Сигнал контрольной лампы круиз-контроля SET | ЭБУ помощи при движении в сборе |
| Контрольная лампа системы ультразвуковой локации*8 | Загорается | Вход | CAN | Сигнал включения индикатора главного выключателя CLSO | ЭБУ предупреждения о недопустимой дистанции |
| Контрольная лампа предупреждения о непристегнутом ремне безопасности (для ремней безопасности задних сидений)*11 | Загорается | Вход | CAN | Сигнал состояния парковки | Главный ЭБУ кузова (бортовой ЭБУ сети мультиплексной связи) |
| Сигнал выключателя освещения проема правой задней двери | |||||
| Сигнал выключателя освещения проема левой задней двери | |||||
| Сигнал скорости автомобиля (SP1) | Блок управления рабочими цилиндрами тормозов в сборе (ЭБУ системы противоскольжения) | ||||
| Шина прямой связи |
|
|
|||
| Сигнал выключателя пряжки ремня безопасности левого заднего сиденья | Замок правого ремня безопасности заднего сиденья № 1 в сборе | ||||
| Выход | Сигнал вывода предупреждения о непристегнутом ремне безопасности правого заднего сиденья | Панель управления системой кондиционирования в сборе | |||
| Сигнал вывода предупреждения о непристегнутом ремне безопасности центрального заднего сиденья | |||||
| Сигнал вывода предупреждения о непристегнутом ремне безопасности левого заднего сиденья |
*1: кроме моделей с комплектацией F SPORT
*2: для моделей с комплектацией F SPORT
*3: для моделей с системой круиз-контроля
*4: для моделей с динамической радарной системой круиз-контроля
*5: Для моделей с предаварийной системой безопасности
*6: для моделей с системой предупреждения об уходе с полосы
*7: для моделей с системой автоматического включения дальнего света
*8: Для моделей с мониторной системой помощи при парковке
*9: для моделей с передними противотуманными фарами
*10: для моделей с задними противотуманными фонарями
*11: для моделей с функцией предупреждения о непристегнутых ремнях безопасности задних сидений
*12: Для ремня нерегулируемых сидений
*13: Для ремня складывающихся сидений
*14: Для моделей с системой предупреждения о ненадлежащем давлении в шинах
Мультиинформационный дисплей
| Параметр / Устройство | Условие | Вход/выход | Линия связи | Сигнал | Устройство |
|---|---|---|---|---|---|
| Открывание | - | - | - | - | - |
| Окончание | - | - | - | - | - |
| Одометр | Отображается | Вход | CAN | Сигнал интегрированного значения импульсного сигнала скорости автомобиля | Блок управления рабочими цилиндрами тормозов в сборе (ЭБУ системы противоскольжения) |
| Сигнал скорости автомобиля (SP1) | |||||
| Шина прямой связи | Сигнал переключения ODO/TRIP | Переключатель TRIP | |||
| - | Выход | CAN | Сигнал единиц измерения одометра | Соответствующие ЭБУ | |
| Сигнал одометра | |||||
| Счетчик пути | Отображается | Вход | CAN | Сигнал интегрированного значения импульсного сигнала скорости автомобиля | Блок управления рабочими цилиндрами тормозов в сборе (ЭБУ системы противоскольжения) |
| Сигнал скорости автомобиля (SP1) | |||||
| Шина прямой связи | Сигнал переключения ODO/TRIP | Переключатель TRIP | |||
| - | Выход | CAN | Сигнал поездки A | DCM (приемопередатчик системы обработки и передачи информации) | |
| Сигнал поездки B | |||||
| Текущий расход топлива (столбиковый индикатор) | Отображается | Вход | CAN | Сигнал ACC выключателя питания | Главный ЭБУ кузова (бортовой ЭБУ сети мультиплексной связи) |
| Сигнал скорости автомобиля (SP1) | Блок управления рабочими цилиндрами тормозов в сборе (ЭБУ системы противоскольжения) | ||||
| Сигнал расхода топлива | ECM | ||||
| Сигнал данных частоты вращения коленчатого вала двигателя | |||||
| Средний расход топлива (после дозаправки) | Отображается | Вход | CAN | Сигнал ACC выключателя питания | Главный ЭБУ кузова (бортовой ЭБУ сети мультиплексной связи) |
| Сигнал данных частоты вращения коленчатого вала двигателя | ECM | ||||
| Сигнал расхода топлива | |||||
| Сигнал скорости автомобиля (SP1) | Блок управления рабочими цилиндрами тормозов в сборе (ЭБУ системы противоскольжения) | ||||
| Сигнал интегрированного значения импульсного сигнала скорости автомобиля | |||||
| Шина прямой связи | Сигнал сброса | Переключатель на рулевом колесе | |||
| - | Выход | CAN | Сигнал единиц измерения | Радиоприемник | |
| Контрольный сигнал | |||||
| Средний расход топлива (после запуска) | Отображается | Вход | CAN | Сигнал ACC выключателя питания | Главный ЭБУ кузова (бортовой ЭБУ сети мультиплексной связи) |
| Сигнал данных частоты вращения коленчатого вала двигателя | ECM | ||||
| Сигнал расхода топлива | |||||
| Сигнал скорости автомобиля (SP1) | Блок управления рабочими цилиндрами тормозов в сборе (ЭБУ системы противоскольжения) | ||||
| Сигнал интегрированного значения импульсного сигнала скорости автомобиля | |||||
| - | Выход | Сигнал единиц измерения | Радиоприемник | ||
| Контрольный сигнал | |||||
| Средний расход топлива (после дозаправки) | Отображается | Вход | CAN | Сигнал ACC выключателя питания | Главный ЭБУ кузова (бортовой ЭБУ сети мультиплексной связи) |
| Сигнал данных частоты вращения коленчатого вала двигателя | ECM | ||||
| Сигнал расхода топлива | |||||
| Сигнал скорости автомобиля (SP1) | Блок управления рабочими цилиндрами тормозов в сборе (ЭБУ системы противоскольжения) | ||||
| Сигнал интегрированного значения импульсного сигнала скорости автомобиля | |||||
| - | Выход | Контрольный сигнал | Радиоприемник | ||
| Средняя скорость (после сброса) | Отображается | Вход | CAN | Сигнал ACC выключателя питания | Главный ЭБУ кузова (бортовой ЭБУ сети мультиплексной связи) |
| Сигнал данных частоты вращения коленчатого вала двигателя | ECM | ||||
| Сигнал скорости автомобиля (SP1) | Блок управления рабочими цилиндрами тормозов в сборе (ЭБУ системы противоскольжения) | ||||
| Сигнал интегрированного значения импульсного сигнала скорости автомобиля | |||||
| Шина прямой связи | Сигнал сброса | Переключатель на рулевом колесе | |||
| Средняя скорость (после запуска) | Отображается | Вход | CAN | Сигнал ACC выключателя питания | Главный ЭБУ кузова (бортовой ЭБУ сети мультиплексной связи) |
| Сигнал данных частоты вращения коленчатого вала двигателя | ECM | ||||
| Сигнал скорости автомобиля (SP1) | Блок управления рабочими цилиндрами тормозов в сборе (ЭБУ системы противоскольжения) | ||||
| Сигнал интегрированного значения импульсного сигнала скорости автомобиля | |||||
| - | Выход | Сигнал единиц измерения | Радиоприемник | ||
| Контрольный сигнал | |||||
| Прошедшее время (после сброса) | Отображается | Вход | CAN | Сигнал ACC выключателя питания | Главный ЭБУ кузова (бортовой ЭБУ сети мультиплексной связи) |
| Сигнал данных частоты вращения коленчатого вала двигателя | ECM | ||||
| Шина прямой связи | Сигнал сброса | Переключатель на рулевом колесе | |||
| - | Выход | CAN | Контрольный сигнал | Радиоприемник | |
| Прошедшее время (после запуска) | Отображается | Вход | CAN | Сигнал ACC выключателя питания | Главный ЭБУ кузова (бортовой ЭБУ сети мультиплексной связи) |
| Сигнал данных частоты вращения коленчатого вала двигателя | ECM | ||||
| - | Выход | Контрольный сигнал | Радиоприемник | ||
| Дистанция (диапазон) | Отображается | Вход | CAN | Сигнал ACC выключателя питания | Главный ЭБУ кузова (бортовой ЭБУ сети мультиплексной связи) |
| Сигнал данных о типе двигателя 1 | ECM | ||||
| Сигнал данных о типе двигателя 2 | |||||
| Сигнал данных о типе двигателя 3 | |||||
| Сигнал данных о типе двигателя 4 | |||||
| Сигнал данных частоты вращения коленчатого вала двигателя | |||||
| Сигнал данных ходовой части | |||||
| Сигнал расхода топлива | |||||
| Сигнал интегрированного значения импульсного сигнала скорости автомобиля | Блок управления рабочими цилиндрами тормозов в сборе (ЭБУ системы противоскольжения) | ||||
| - | Выход | Сигнал единиц измерения | Радиоприемник | ||
| Контрольный сигнал | |||||
| Дистанция (после запуска) | Отображается | Вход | CAN | Сигнал ACC выключателя питания | Главный ЭБУ кузова (бортовой ЭБУ сети мультиплексной связи) |
| Сигнал данных частоты вращения коленчатого вала двигателя | ECM | ||||
| Сигнал скорости автомобиля (SP1) | Блок управления рабочими цилиндрами тормозов в сборе (ЭБУ системы противоскольжения) | ||||
| Сигнал интегрированного значения импульсного сигнала скорости автомобиля | |||||
| - | Выход | Сигнал единиц измерения | Радиоприемник | ||
| Контрольный сигнал | |||||
| Зона индикатора режима ECO | Отображается | Вход | CAN | Сигнал уровня зоны индикации Eco | ECM |
| Прочее (пусто) | - | - | - | - | - |
| Давление в шинах*18 | Отображается | Вход | CAN | Сигнал давления в шинах TPMS FL (ID1) | Главный ЭБУ кузова (бортовой ЭБУ сети мультиплексной связи) |
| Сигнал давления в шинах TPMS FR (ID2) | |||||
| Сигнал давления в шинах TPMS RL (ID3) | |||||
| Сигнал давления в шинах TPMS RR (ID4) | |||||
| Сигнал давления в шинах TPMS SP (ID5) | |||||
| Сигнал 0 давления в шинах TPMS FL (ID1) | |||||
| Сигнал 0 давления в шинах TPMS FR (ID2) | |||||
| Сигнал 0 давления в шинах TPMS RL (ID3) | |||||
| Сигнал 0 давления в шинах TPMS RR (ID4) | |||||
| Сигнал 0 давления в шинах TPMS SP (ID5) | |||||
| Сигнал 0 давления в шинах TPMS | |||||
| Сигнал информации 0 блока TPMS | |||||
| Сигнал бита 0 запроса отображения TPMS | |||||
| Сигнал разброса данных TPMS | |||||
| Закладка информации о движении | Отображается | - | - | - | - |
| Закладка системы навигации*9 | Отображается | Вход | CAN / локальная шина / GVIF*9 | Сигнал навигации | Радиоприемник |
| Закладка аудиосистемы | Отображается | Вход | CAN / локальная шина / GVIF*9 | Аудиосигнал | Радиоприемник |
| Закладка указаний по управлению системы круиз-контроля | Отображается | Вход | CAN | - | ЭБУ помощи при движении в сборе |
| Закладка системы предупреждения об уходе с полосы*6, *20 | Отображается | Вход | CAN | - | Камера системы предупреждения об уходе с полосы |
| Закладка сообщений | Отображается | - | - | - | - |
| Закладка настроек | Отображается | - | - | - | - |
| Положение селектора передач | Отображается | Вход | CAN | Сигнал положения P рычага переключения передач | ECM |
| Сигнал положения R рычага переключения передач | |||||
| Сигнал положения N рычага переключения передач | |||||
| Сигнал положения D рычага переключения передач | |||||
| Сигнал переключения передачи | |||||
| Сигнал индикатора MODE | |||||
| Сигнал включения спортивного режима | |||||
| Сигнал диапазона температур трансмиссионной жидкости | |||||
| Индикатор переключения передач | Отображается | Вход | CAN | Сигнал повышения передачи | ECM |
| Сигнал понижения передачи | |||||
| Индикатор SPORT*15 | Отображается | Вход | CAN | Сигнал индикатора интегрированного спортивного режима | ECM |
| Индикатор SPORT S*10 | Отображается | Вход | CAN | Сигнал интегрированного спортивного режима | ECM |
| Индикатор SPORT S+*10 | Отображается | Вход | CAN | Сигнал контрольной лампы AVS (TEMS) | ЭБУ амортизатора |
| Сигнал интегрированного спортивного режима | ECM | ||||
| Индикатор ECO/ECO MODE | Отображается | Вход | CAN | Сигнал индикатора режима ECO | ECM |
| Контрольная лампа SNOW | Отображается | Вход | CAN | Сигнал индикатора ECT SNOW | ECM |
| Контрольная лампа круиз-контроля SET*1, *3 | Отображается | Вход | CAN | Сигнал контрольной лампы круиз-контроля SET | ECM |
| Контрольная лампа круиз-контроля SET*1, *4 | Отображается | Вход | CAN | Сигнал контрольной лампы круиз-контроля SET | ЭБУ помощи при движении в сборе |
| Главная контрольная лампа круиз-контроля*1, *3 | Отображается | Вход | CAN | Сигнал главной контрольной лампы круиз-контроля | ECM |
| Аварийный сигнал круиз-контроля | |||||
| Главная контрольная лампа круиз-контроля*1, *4 | Отображается | Вход | CAN | Сигнал временных настроек режима контроля дистанции | ЭБУ помощи при движении в сборе |
| Сигнал признака режима FSRA | |||||
| Аварийный сигнал круиз-контроля | |||||
| Сигнал контрольной лампы работы круиз-контроля | |||||
| Главная контрольная лампа радарной системы круиз-контроля*1, *4 | Отображается | Вход | CAN | Сигнал временных настроек режима контроля дистанции | ЭБУ помощи при движении в сборе |
| Сигнал признака режима FSRA | |||||
| Аварийный сигнал круиз-контроля | |||||
| Сигнал контрольной лампы работы круиз-контроля | |||||
| Индикатор системы предупреждения об уходе с полосы*1, *6 | Отображается | Вход | CAN | Сигнал отображения индикатора | Камера системы предупреждения об уходе с полосы |
| Сигнал признака существования LDW | |||||
| Температура наружного воздуха | Отображается | Вход | CAN | Сигнал индикации температуры окружающего воздуха | Блок управления системой кондиционирования в сборе |
| Сигнал выбора одного из двух вариантов: сигнал датчика соответствует отображаемой температуре окружающего воздуха или на 0,5 градуса ниже | |||||
| Предупреждение об обледенении дороги | Отображается | Вход | CAN | Сигнал индикации температуры окружающего воздуха | Блок управления системой кондиционирования в сборе |
| Сигнал выбора одного из двух вариантов: сигнал датчика соответствует отображаемой температуре окружающего воздуха или на 0,5 градуса ниже | |||||
| Телефон (принятый вызов)*9 | Отображается | Вход | CAN / локальная шина / GVIF*9 | Сигнал телефона (принятый вызов) | Радиоприемник |
| Данные навигации по направлению*9 | Отображается | Вход | CAN / локальная шина / GVIF*9 | Сигнал навигации по направлению | Радиоприемник |
| Индикатор предупреждения о скорости автомобиля*2 | Отображается | Вход | CAN | Сигнал скорости автомобиля (SP1) | Блок управления рабочими цилиндрами тормозов в сборе (ЭБУ системы противоскольжения) |
| Индикатор частоты вращения*2 | Отображается | Вход | CAN | Сигнал данных частоты вращения коленчатого вала двигателя | ECM |
| Максимальная частота вращения*2 | Отображается | Вход | CAN | Сигнал данных частоты вращения коленчатого вала двигателя | ECM |
| Указание по управлению подвижным ободком щитка приборов*2 | Отображается | - | - | - | - |
| Указание для переключателя освещения | Отображается | Вход | CAN | Сигнал положения переключателя автоматического режима | Главный ЭБУ кузова (бортовой ЭБУ сети мультиплексной связи) |
| Сигнал положения переключателя DRL OFF | |||||
| Сигнал запроса включения передних противотуманных фар | |||||
| Сигнал запроса включения задних противотуманных фонарей | |||||
| LIN | Сигнал распознавания стеклоочистителя "вправо/влево" | Переключатель стеклоочистителя ветрового стекла в сборе | |||
| Указание для переключателя стеклоочистителя | Отображается | Вход | LIN | Сигнал регулировки скорости стеклоочистителя | Переключатель стеклоочистителя ветрового стекла в сборе |
| Сигнал автоматического режима переключателя стеклоочистителя | |||||
| Сигнал отмены автоматического режима | |||||
| Сигнал распознавания стеклоочистителя "вправо/влево" | |||||
| Сигнал распознавания положения переключателя HI без фиксации | |||||
| Сигнал распознавания положения переключателя WPUP без фиксации | |||||
| Сигнал распознавания положения переключателя AUTO без фиксации | |||||
| Указание для главного выключателя круиз-контроля | Отображается | Вход | CAN | Сигнал временных настроек режима контроля дистанции | ЭБУ помощи при движении в сборе |
| Сигнал контроля скорости автомобиля | |||||
| Сигнал признака режима FSRA | |||||
| Сигнал контрольной лампы круиз-контроля SET | |||||
| Аварийный сигнал круиз-контроля | |||||
| Сигнал контрольной лампы работы круиз-контроля | |||||
| Сигнал предупреждения радарной системы круиз-контроля | |||||
| Сигнал переключателя SET/COAST системы круиз-контроля | |||||
| Сигнал переключателя возобновления/ускорения системы круиз-контроля | |||||
| Сигнал выключателя CANCEL круиз-контроля | |||||
| Сигнал контрольной лампы круиз-контроля SET | ECM | ||||
| Аварийный сигнал круиз-контроля | |||||
| Сигнал главной контрольной лампы круиз-контроля | |||||
| ACCESSORY (вспомогательное оборудование) | Отображается | Вход | CAN | Сигнал запроса индикации режима автомобиля | ЭБУ сертификации (ЭБУ электронного ключа питания в сборе) |
| IGNITION ON (питание включено) | Отображается | Вход | CAN | Сигнал запроса индикации режима автомобиля | ЭБУ сертификации (ЭБУ электронного ключа питания в сборе) |
| AWD Test Mode (режим проверки постоянного полного привода)*11 | Отображается | Вход | CAN | Сигнал запроса включения и мигания предупреждения системы полного привода | ЭБУ полного привода |
| Режим активной диагностики системы VGRS*12 | Отображается | Вход | CAN | Сигнал запроса для щитка приборов | ЭБУ рулевого управления |
| Adjusting LDA Camera (настройка камеры LDA)*6 | Отображается | Вход | CAN | Сигнал отображения текста в режиме регулировки камеры | Камера системы предупреждения об уходе с полосы |
| Adjusting Front Radar Beam (регулировка диаграммы направленности переднего радара)*4 | Отображается | Вход | CAN | Сигнал режима проверки для ACC | ЭБУ помощи при движении в сборе |
| BRAKE! (торможение!)*5 | Отображается | Вход | CAN | Сигнал предупреждающего сообщения PCS | ЭБУ помощи при движении в сборе |
| Holding in Engine Switch Will Cause an Emergency Engine Stop. (Удерживание выключателя зажигания вызовет аварийный останов двигателя.) | Отображается | Вход | CAN | Сигнал предупреждения интеллектуальной системы 2 | ЭБУ сертификации (ЭБУ электронного ключа питания в сборе) |
| To Restart Car, Shift Lever to "N" and Press Engine Switch. (Для перезапуска автомобиля установите рычаг в положение "N" и нажмите выключатель зажигания.) | Отображается | Вход | CAN | Сигнал предупреждения интеллектуальной системы 2 | ЭБУ сертификации (ЭБУ электронного ключа питания в сборе) |
| The Engine Has Stopped. (двигатель остановлен.) Please Put Shift Lever into "P". (установите рычаг переключения передач в положение "P".) | Отображается | Вход | CAN | Сигнал предупреждения интеллектуальной системы 2 | ЭБУ сертификации (ЭБУ электронного ключа питания в сборе) |
| The Engine Has Stopped. (двигатель остановлен.) Please Stop Your Car in a Safe Place. (остановите автомобиль в безопасном месте.) | Отображается | Вход | CAN | Сигнал предупреждения интеллектуальной системы 2 | ЭБУ сертификации (ЭБУ электронного ключа питания в сборе) |
| To Restart Car, Shift Lever to "N" and Press Engine Switch. (Для перезапуска автомобиля установите рычаг в положение "N" и нажмите выключатель зажигания.) | Отображается | Вход | CAN | Сигнал предупреждения интеллектуальной системы 2 | ЭБУ сертификации (ЭБУ электронного ключа питания в сборе) |
| Предупреждающий индикатор динамической радарной системы круиз-контроля или системы предупреждения об уходе с полосы*4, *6 | Отображается | Вход | CAN | Сигнал идентификатора 1 отображения ACC | ЭБУ помощи при движении в сборе |
| Сигнал идентификатора 2 отображения ACC | |||||
| Brake Malfunction (Неисправность тормозов) | Отображается | Вход | CAN | Сигнал признака управления контрольной лампы состояния тормозной системы | Блок управления рабочими цилиндрами тормозов в сборе (ЭБУ системы противоскольжения) |
| The Accelerator is Stuck. Please Depress Brake Pedal to Stop Car. (педаль акселератора заклинило. Нажмите педаль тормоза, чтобы остановить автомобиль.) | Отображается | Вход | CAN | Сигнал запроса мультиинформационного дисплея BOS | ECM |
| Each door ajar (все двери неплотно закрыты) (во время движения автомобиля) | Отображается | Вход | CAN | Сигнал выключателя освещения дверного проема со стороны водителя | Главный ЭБУ кузова (бортовой ЭБУ сети мультиплексной связи) |
| Сигнал выключателя освещения проема двери переднего пассажира | |||||
| Сигнал выключателя освещения проема правой задней двери | |||||
| Сигнал выключателя освещения проема левой задней двери | |||||
| Сигнал выключателя освещения проема двери багажного отделения | |||||
| Сигнал выключателя освещения проема капота | |||||
| Сигнал рулевого колеса | |||||
| Сигнал скорости автомобиля (SP1) | Блок управления рабочими цилиндрами тормозов в сборе (ЭБУ системы противоскольжения) | ||||
| Each door ajar (все двери неплотно закрыты) (когда автомобиль остановлен) | Отображается | Вход | CAN | Сигнал выключателя освещения дверного проема со стороны водителя | Главный ЭБУ кузова (бортовой ЭБУ сети мультиплексной связи) |
| Сигнал выключателя освещения проема двери переднего пассажира | |||||
| Сигнал выключателя освещения проема правой задней двери | |||||
| Сигнал выключателя освещения проема левой задней двери | |||||
| Сигнал выключателя освещения проема двери багажного отделения | |||||
| Сигнал выключателя освещения проема капота | |||||
| Сигнал рулевого колеса | |||||
| Сигнал скорости автомобиля (SP1) | Блок управления рабочими цилиндрами тормозов в сборе (ЭБУ системы противоскольжения) | ||||
| Обнаружение объектов системой ультразвуковой локации (отображение изображения)*8 | Отображается | Вход | CAN | Сигнал включения индикатора главного выключателя системы ультразвуковой локации | ЭБУ предупреждения о недопустимой дистанции |
| Сигнал запроса включения индикации на консоли | |||||
| Сигнал данных для центральной передней зоны | |||||
| Сигнал данных для левой передней зоны | |||||
| Сигнал данных для правой передней зоны | |||||
| Сигнал данных для центральной задней зоны | |||||
| Сигнал данных для левой задней зоны | |||||
| Сигнал данных для правой задней зоны | |||||
| Сигнал запроса диагностики датчика | |||||
| Check Park Sonar System (проверьте ультразвуковую парковочную систему)*8 | Отображается | Вход | CAN | Сигнал запроса диагностики датчика | ЭБУ предупреждения о недопустимой дистанции |
| Clean Park Sonar (очистите ультразвуковой датчик системы парковки)*8 | Отображается | Вход | CAN | Сигнал запроса диагностики датчика | ЭБУ предупреждения о недопустимой дистанции |
| Auto Power OFF to Conserve Battery (автоматическое выключение питания для экономии энергии аккумуляторной батареи) | Отображается | Вход | CAN | Сигнал предупреждения интеллектуальной системы 2 | ЭБУ сертификации (ЭБУ электронного ключа питания в сборе) |
| EPS Failure. Steering Wheel Harder to Turn. (Для поворота рулевого колеса требуется большее усилие.) | Отображается | Вход | CAN | Сигнал запроса мультиинформационного дисплея | ЭБУ рулевого управления с усилителем |
| Voltage Abnormality. (Ненормальное напряжение.) Steering Wheel Harder to Turn. (Для поворота рулевого колеса требуется большее усилие.) | Отображается | Вход | CAN | Сигнал запроса мультиинформационного дисплея | ЭБУ рулевого управления с усилителем |
| Check Power Steering System (проверьте усилитель рулевого управления) | Отображается | Вход | CAN | Сигнал запроса мультиинформационного дисплея | ЭБУ рулевого управления с усилителем |
| Release Parking Brake | Отображается | Вход | CAN | Сигнал выключателя стояночного тормоза | Главный ЭБУ кузова (бортовой ЭБУ сети мультиплексной связи) |
| Сигнал скорости автомобиля (SP1) | Блок управления рабочими цилиндрами тормозов в сборе (ЭБУ системы противоскольжения) | ||||
| Key not Detected (ключ не обнаружен) | Отображается | Вход | CAN | Сигнал предупреждения интеллектуальной системы 1 | ЭБУ сертификации (ЭБУ электронного ключа питания в сборе) |
| 1st Gear not Available due to slippery road surface (1-я передача не включается из-за скользкой дорожной поверхности) | Отображается | Вход | CAN | Сигнал признака блокировки диапазона для низкой передачи | ECM |
| Speed Limit Exceeded (превышение предела скорости)*19 | Отображается | Вход | CAN | Сигнал скорости автомобиля (SP1) | Блок управления рабочими цилиндрами тормозов в сборе (ЭБУ системы противоскольжения) |
| Check SRS Airbag System (проверьте систему подушек безопасности SRS) | Отображается | Вход | CAN | Сигнал запроса управления контрольной лампой SRS | Блок управления системы SRS |
| Check ABS (проверьте АБС) | Отображается | Вход | CAN | Сигнал признака управления контрольной лампы ABS | Блок управления рабочими цилиндрами тормозов в сборе (ЭБУ системы противоскольжения) |
| Engine Coolant High Temperature (Высокая температура охлаждающей жидкости двигателя) | Отображается | Вход | CAN | Сигнал температуры охлаждающей жидкости | ECM |
| Clean Radar Sensor (очистите датчик радара)*4 | Отображается | Вход | CAN | Аварийный сигнал круиз-контроля | ЭБУ помощи при движении в сборе |
| Сигнал обнаружения загрязнения датчика | |||||
| Cruise Control not available (режим круиз-контроля недоступен)*4 | Отображается | Вход | CAN | Аварийный сигнал круиз-контроля | ЭБУ помощи при движении в сборе |
| Сигнал обнаружения загрязнения датчика | |||||
| Сигнал определения плохой погоды | |||||
| LDA not available (система LDA недоступна)*6 | Отображается | Вход | CAN | Сигнал отображения текстового сообщения о временной неработоспособности | Камера системы предупреждения об уходе с полосы |
| Check Entry & Start System (проверьте систему посадки и запуска) | Отображается | Вход | CAN | Сигнал предупреждения интеллектуальной системы 1 | ЭБУ сертификации (ЭБУ электронного ключа питания в сборе) |
| BSM not available (система BSM недоступна)*13 | Отображается | Вход | CAN | Сигнал состояния модуля BSD | Левый датчик системы контроля слепых зон |
| Check Cruise Control System (проверьте систему круиз-контроля)*4 | Отображается | Вход | CAN | Аварийный сигнал круиз-контроля | ЭБУ помощи при движении в сборе |
| Сигнал прекращения удержания | |||||
| Check Cruise Control System (проверьте систему круиз-контроля)*3 | Отображается | Вход | CAN | Аварийный сигнал круиз-контроля | ECM |
| Check LDA System (проверьте систему LDA)*6 | Отображается | Вход | CAN | Сигнал отображения текстового сообщения о неисправности | Камера системы предупреждения об уходе с полосы |
| Check PCS System (проверьте систему PCS)*5 | Отображается | Вход | CAN | Сигнал отображения текстового сообщения о неисправности PCS | ЭБУ помощи при движении в сборе |
| Check BSM System (проверьте систему BSM)*13 | Отображается | Вход | CAN | Сигнал состояния модуля BSD | Левый датчик системы контроля слепых зон |
| Engine Oil Pressure Low (Низкое давление моторного масла) | Отображается | Вход | Шина прямой связи | Сигнал давления моторного масла | Контактный датчик давления моторного масла |
| Transmission Fluid High Temperature (высокая температура трансмиссионной жидкости) | Отображается | Вход | CAN | Сигнал предупреждения о температуре масла AT | ECM |
| Check AWD System (проверьте систему постоянного полного привода)*11 | Отображается | Вход | CAN | Сигнал запроса включения и мигания предупреждения системы полного привода | ЭБУ полного привода |
| Check VGRS System (проверьте систему VGRS)*12 | Отображается | Вход | CAN | Сигнал запроса для щитка приборов | ЭБУ рулевого управления |
| POP UP HOOD Activated. (Приведен в действие АКТИВНЫЙ КАПОТ.) | Отображается | Вход | CAN | Сигнал запроса включения контрольной лампы системы защиты пешеходов | Блок управления системы SRS |
| POP UP HOOD Failure. (Отказ АКТИВНОГО КАПОТА.) | Отображается | Вход | CAN | Сигнал запроса включения контрольной лампы системы защиты пешеходов | Блок управления системы SRS |
| Индикатор динамической радарной системы круиз-контроля или системы предупреждения об уходе с полосы*4, *6 | Отображается | Вход | CAN | Сигнал идентификатора 1 отображения ACC | ЭБУ помощи при движении в сборе |
| Сигнал идентификатора 2 отображения ACC | |||||
| Сигнал символа белой линии с левой стороны | Камера системы предупреждения об уходе с полосы | ||||
| Сигнал символа белой линии с правой стороны | |||||
| Engine Stopped, Steering Wheel Harder to Turn. (Двигатель остановлен, для поворота рулевого колеса требуется большее усилие.) | Отображается | Вход | CAN | Сигнал запроса мультиинформационного дисплея | ЭБУ рулевого управления с усилителем |
| Turn power OFF (выключите питание) | Отображается | Вход | CAN | Сигнал предупреждения интеллектуальной системы 2 | ЭБУ сертификации (ЭБУ электронного ключа питания в сборе) |
| Key detected in vehicle (в автомобиле обнаружен ключ) | Отображается | Вход | CAN | Сигнал предупреждения интеллектуальной системы 3 | ЭБУ сертификации (ЭБУ электронного ключа питания в сборе) |
| Turn Light Off (выключите освещение) | Отображается | Вход | CAN | Сигнал выключателя освещения дверного проема со стороны водителя | Главный ЭБУ кузова (бортовой ЭБУ сети мультиплексной связи) |
| Сигнал состояния системы освещения | |||||
| Moon Roof opened (люк открыт)*14 | Отображается | Вход | CAN | Сигнал предупреждения о незакрытом люке | Главный ЭБУ кузова (бортовой ЭБУ сети мультиплексной связи) |
| Window opened (открыто окно) | Отображается | Вход | CAN | Сигнал запроса предупреждения об открытом окне с электрическим стеклоподъемником | Главный ЭБУ кузова (бортовой ЭБУ сети мультиплексной связи) |
| Window / Moon Roof opened (открыто окно / открыт люк)*14 | Отображается | Вход | CAN | Сигнал запроса предупреждения об открытом окне с электрическим стеклоподъемником | Главный ЭБУ кузова (бортовой ЭБУ сети мультиплексной связи) |
| Сигнал предупреждения о незакрытом люке | |||||
| Depress brake pedal, touch engine switch with key (нажмите педаль тормоза, приложите ключ к выключателю зажигания) | Отображается | Вход | CAN | Сигнал предупреждения интеллектуальной системы 1 | ЭБУ сертификации (ЭБУ электронного ключа питания в сборе) |
| Depress brake pedal and push engine switch to start (нажмите педаль тормоза, а затем нажмите на выключатель зажигания для запуска двигателя) | Отображается | Вход | CAN | Сигнал предупреждения интеллектуальной системы 3 | ЭБУ сертификации (ЭБУ электронного ключа питания в сборе) |
| Depress brake pedal and push engine switch to start (нажмите педаль тормоза, а затем нажмите на выключатель зажигания для запуска двигателя) | Отображается | Вход | CAN | Сигнал предупреждения интеллектуальной системы 3 | ЭБУ сертификации (ЭБУ электронного ключа питания в сборе) |
| The Accelerator is Stuck. Please Check the Accelerator. (Проверьте педаль акселератора.) | Отображается | Вход | CAN | Сигнал запроса мультиинформационного дисплея BOS | ECM |
| Steering lock active (включена блокировка рулевого управления) | Отображается | Вход | CAN | Сигнал предупреждения интеллектуальной системы 1 | ЭБУ сертификации (ЭБУ электронного ключа питания в сборе) |
| Brake Override System Failure. (Отказ системы принудительного включения тормозов.) | Отображается | Вход | CAN | Сигнал запроса мультиинформационного дисплея BOS | ECM |
| Key Battery Low (батарея ключа разряжена) | Отображается | Вход | CAN | Сигнал предупреждения интеллектуальной системы 1 | ЭБУ сертификации (ЭБУ электронного ключа питания в сборе) |
| Engine Oil Level Low (низкий уровень моторного масла) | Отображается | Вход | CAN | Сигнал температуры охлаждающей жидкости | ECM |
| Шина прямой связи | Сигнал уровня моторного масла | Датчик уровня моторного масла | |||
| Check Headlight System (проверьте систему фар) | Отображается | Вход | CAN | Сигнал индикатора интеллектуальной системы переключения света фар | Главный ЭБУ кузова (бортовой ЭБУ сети мультиплексной связи) |
| Сигнал индикатора светодиодных фар | |||||
| Сигнал индикатора системы управления уровнем фар | ЭБУ системы управления уровнем фар | ||||
| Сигнал стартера | ECM | ||||
| Both Accelerator and Brake Pedals Are Depressed. (Одновременно нажаты педали тормоза и акселератора.) | Отображается | Вход | CAN | Сигнал запроса мультиинформационного дисплея BOS | ECM |
| Индикатор системы предупреждения о ненадлежащем давлении в шинах*18 | Отображается | Вход | CAN | Сигнал бита 0 запроса отображения TPMS | Главный ЭБУ кузова (бортовой ЭБУ сети мультиплексной связи) |
| Check VGRS System (проверьте систему VGRS)*12 | Отображается | Вход | CAN | Сигнал запроса для щитка приборов | ЭБУ рулевого управления |
| Washer Fluid Low (низкий уровень жидкости стеклоомывателя) | Отображается | Вход | Шина прямой связи | Сигнал уровня жидкости стеклоомывателя | Датчик аварийного уровня в сборе |
| Низкий уровень топлива | Отображается | Вход | Шина прямой связи | Сигнал уровня топлива |
|
| TRC OFF (TRC выключена) | Отображается | Вход | CAN | Сигнал контрольной лампы TRC OFF | Блок управления рабочими цилиндрами тормозов в сборе (ЭБУ системы противоскольжения) |
| Сигнал стартера | ECM | ||||
| Injector Maintenance required soon (скоро потребуется обслуживание форсунок) | Отображается | Вход | CAN | Сигнал индикатора замены форсунок | ECM |
| Injector Maintenance required (требуется обслуживание форсунок) | Отображается | Вход | CAN | Сигнал индикатора замены форсунок | ECM |
| Turn on the high beam to activate AHB System (Включите фары дальнего света для приведения в действие системы AHB)*7 | Отображается | Вход | CAN | Сигнал рекомендации интеллектуальной системы переключения света фар | Главный ЭБУ кузова (бортовой ЭБУ сети мультиплексной связи) |
| Depress brake pedal and push engine switch to start (нажмите педаль тормоза, а затем нажмите на выключатель зажигания для запуска двигателя) | Отображается | Вход | CAN | Сигнал предупреждения интеллектуальной системы 1 | ЭБУ сертификации (ЭБУ электронного ключа питания в сборе) |
| VSC System Switched Off. (Система VSC выключена.) Pre-crash Brake System Disengaged" (система предаварийного включения тормозов выключена)."*5 | Отображается | Вход | CAN | Сигнал отображения текстового сообщения о временной неработоспособности PB | ЭБУ помощи при движении в сборе |
| PCS temporarily not available (PCS временно неработоспособна)*5 | Отображается | Вход | CAN | Сигнал отображения текстового сообщения о временной неработоспособности PCS | ЭБУ помощи при движении в сборе |
| Operation of Electrical Items Restricted. (Работа электрических устройств ограничена.) | Отображается | Вход | CAN | Сигнал предупреждения ограничения нагрузки системы кондиционирования | Блок управления системой кондиционирования в сборе |
| LDA System is Unavailable Below 50 km/h (система LDA недоступна при скорости менее 50 км/час).*6, *17 | Отображается | Вход | CAN | Сигнал отображения текстового сообщения о ненормальной скорости | Камера системы предупреждения об уходе с полосы |
| LDA System is Unavailable Below 32 MPH (система LDA недоступна при скорости менее 32 миль в час).*6, *16 | Отображается | Вход | CAN | Сигнал отображения текстового сообщения о ненормальной скорости | Камера системы предупреждения об уходе с полосы |
| LDA System is Unavailable at this Speed. (Система LDA при этой скорости недоступна.)*6 | Отображается | Вход | CAN | Сигнал отображения текстового сообщения о ненормальной скорости | Камера системы предупреждения об уходе с полосы |
| Theft Sensor OFF (датчик противоугонной системы выключен) | Отображается | Вход | CAN | Сигнал индикации состояния датчика проникновения | Главный ЭБУ кузова (бортовой ЭБУ сети мультиплексной связи) |
| Theft Sensor ON (датчик противоугонной системы включен) | Отображается | Вход | CAN | Сигнал индикации состояния датчика проникновения | Главный ЭБУ кузова (бортовой ЭБУ сети мультиплексной связи) |
*1: кроме моделей с комплектацией F SPORT
*2: для моделей с комплектацией F SPORT
*3: для моделей с системой круиз-контроля
*4: для моделей с динамической радарной системой круиз-контроля
*5: Для моделей с предаварийной системой безопасности
*6: для моделей с системой предупреждения об уходе с полосы
*7: для моделей с системой автоматического включения дальнего света
*8: Для моделей с мониторной системой помощи при парковке
*9: для моделей с системой навигации
*10: для моделей с системой регулируемой адаптивной подвески
*11: для моделей с системой управления полным приводом
*12: Для моделей с системой рулевого управления с переменным передаточным числом
*13: для моделей с системой контроля слепых зон
*14: Для моделей с люком
*15: для моделей без системы регулируемой адаптивной подвески
*16: для моделей со спидометром с метрическими единицами измерения основной шкалы
*17: для моделей со спидометром с британскими единицами измерения основной шкалы
*18: Для моделей с системой предупреждения о ненадлежащем давлении в шинах
*19: для моделей с системой предупреждения о превышении скорости
*20: для моделей без динамической радарной системы круиз-контроля
Buzzer
| Параметр / Устройство | Условие | Вход/выход | Линия связи | Сигнал | Устройство |
|---|---|---|---|---|---|
| Уведомление о перезапуске во время движения | Непрерывно издает звуковой сигнал | Вход | CAN | Сигнал предупреждения интеллектуальной системы 2 | ЭБУ сертификации (ЭБУ электронного ключа питания в сборе) |
| Предупреждение об управлении выключателем зажигания во время движения | Издает прерывистый звуковой сигнал | Вход | CAN | Сигнал запроса прерывистого включения зуммера управления переключателем | ЭБУ сертификации (ЭБУ электронного ключа питания в сборе) |
| Предупреждение о непристегнутом ремне безопасности (со стороны водителя) | Подает один сигнал / звучит прерывисто | Вход | CAN | Сигнал выключателя пряжки ремня безопасности сиденья водителя | Главный ЭБУ кузова (бортовой ЭБУ сети мультиплексной связи) |
| Сигнал выключателя стояночного тормоза | |||||
| Сигнал положения P рычага переключения передач | ECM | ||||
| Сигнал положения R рычага переключения передач | |||||
| Сигнал скорости автомобиля (SP1) | Блок управления рабочими цилиндрами тормозов в сборе (ЭБУ системы противоскольжения) | ||||
| Предупреждение о непристегнутом ремне безопасности (со стороны переднего пассажира) | Подает один сигнал / звучит прерывисто | Вход | CAN | Сигнал выключателя стояночного тормоза | Главный ЭБУ кузова (бортовой ЭБУ сети мультиплексной связи) |
| Сигнал положения P рычага переключения передач | ECM | ||||
| Сигнал положения R рычага переключения передач | |||||
| Сигнал скорости автомобиля (SP1) | Блок управления рабочими цилиндрами тормозов в сборе (ЭБУ системы противоскольжения) | ||||
| Шина прямой связи | Сигнал выключателя пряжки ремня безопасности переднего пассажира | Замок ремня безопасности правого переднего сиденья в сборе | |||
| Замок ремня безопасности левого переднего сиденья в сборе | |||||
| Сигнал датчика присутствия пассажира на сиденье переднего пассажира | Подушка раздельного переднего сиденья (датчик присутствия пассажира) | ||||
| Предупреждение о непристегнутом ремне безопасности (для ремней безопасности задних сидений)*3 | Издает прерывистый звуковой сигнал | Вход | CAN | Сигнал состояния парковки | Главный ЭБУ кузова (бортовой ЭБУ сети мультиплексной связи) |
| Сигнал выключателя освещения проема правой задней двери | |||||
| Сигнал выключателя освещения проема левой задней двери | |||||
| Сигнал скорости автомобиля (SP1) | Блок управления рабочими цилиндрами тормозов в сборе (ЭБУ системы противоскольжения) | ||||
| Шина прямой связи |
|
|
|||
| Сигнал выключателя пряжки ремня безопасности левого заднего сиденья | Замок правого ремня безопасности заднего сиденья № 1 в сборе | ||||
| Уведомление об откате автомобиля (ШАГ 1) | Непрерывно издает звуковой сигнал | Вход | CAN | Сигнал данных частоты вращения коленчатого вала двигателя | ECM |
| Сигнал положения P рычага переключения передач | |||||
| Сигнал положения N рычага переключения передач | |||||
| Сигнал скорости автомобиля (SP1) | Блок управления рабочими цилиндрами тормозов в сборе (ЭБУ системы противоскольжения) | ||||
| Уведомление об откате автомобиля (ШАГ 2) | Непрерывно издает звуковой сигнал | Вход | CAN | Сигнал данных частоты вращения коленчатого вала двигателя | ECM |
| Сигнал положения P рычага переключения передач | |||||
| Сигнал положения N рычага переключения передач | |||||
| Сигнал скорости автомобиля (SP1) | Блок управления рабочими цилиндрами тормозов в сборе (ЭБУ системы противоскольжения) | ||||
| Предупреждение о низком уровне тормозной жидкости | Издает прерывистый звуковой сигнал | Вход | CAN | Сигнал признака управления зуммером | Блок управления рабочими цилиндрами тормозов в сборе (ЭБУ системы противоскольжения) |
| Предупреждение о низком давлении масла | Издает прерывистый звуковой сигнал | Вход | Шина прямой связи | Сигнал давления моторного масла | Контактный датчик давления моторного масла |
| Предупреждение EPS | Издается 1 звуковой сигнал | Вход | CAN | Сигнал запроса включения зуммера для щитка приборов | ЭБУ рулевого управления с усилителем |
| Контрольная лампа температуры охлаждающей жидкости двигателя | Издается 1 звуковой сигнал | Вход | CAN | Сигнал температуры охлаждающей жидкости | ECM |
| Предупреждение системы электронного ключа питания | Издает прерывистый звуковой сигнал | Вход | CAN | Сигнал запроса прерывистого включения зуммера щитка приборов (интервал 0,7 с) | ЭБУ сертификации (ЭБУ электронного ключа питания в сборе) |
| Hill-start assist control (Reset) | Подает два звуковых сигнала | Вход | CAN | Сигнал признака управления зуммером | Блок управления рабочими цилиндрами тормозов в сборе (ЭБУ системы противоскольжения) |
| Hill-start assist control (Set) | Издается 1 звуковой сигнал | Вход | CAN | Сигнал признака управления зуммером | Блок управления рабочими цилиндрами тормозов в сборе (ЭБУ системы противоскольжения) |
| Предупреждение системы электронного ключа питания | Издает прерывистый звуковой сигнал (не более 9 раз) | Вход | CAN | Сигнал запроса прерывистого включения зуммера щитка приборов (интервал 0,7 с) | ЭБУ сертификации (ЭБУ электронного ключа питания в сборе) |
| Предупреждение системы электронного ключа питания | Издается 1 звуковой сигнал | Вход | CAN | Сигнал запроса однократного включения зуммера щитка приборов | ЭБУ сертификации (ЭБУ электронного ключа питания в сборе) |
| Предупреждение мультиинформационного дисплея | Издается 1 звуковой сигнал | Вход | CAN | Сигнал предупреждения мультиинформационного дисплея | Соответствующие ЭБУ |
| Шина прямой связи | |||||
| Отключение радарной системы круиз-контроля на низкой скорости*1 | Подает два звуковых сигнала | Вход | CAN | Сигнал запроса включения зуммера отключения системы при низкой скорости | ЭБУ помощи при движении в сборе |
| Завершение идентификации ключа иммобилайзера | Издается 1 звуковой сигнал | Вход | CAN | Сигнал завершения идентификации ключа иммобилайзера | ЭБУ сертификации (ЭБУ электронного ключа питания в сборе) |
| Предупреждение о превышении скорости*2 | Издает прерывистый звуковой сигнал (не более 6 раз) | Вход | CAN | Сигнал скорости автомобиля (SP1) | Блок управления рабочими цилиндрами тормозов в сборе (ЭБУ системы противоскольжения) |
| Предупреждение о движении с включенным стояночным тормозом | Издает прерывистый звуковой сигнал | Вход | CAN | Сигнал выключателя стояночного тормоза | Главный ЭБУ кузова (бортовой ЭБУ сети мультиплексной связи) |
| Сигнал скорости автомобиля (SP1) | Блок управления рабочими цилиндрами тормозов в сборе (ЭБУ системы противоскольжения) | ||||
| Предупреждение о движении с неплотно закрытой дверью | Издает прерывистый звуковой сигнал | Вход | CAN | Сигнал выключателя освещения дверного проема со стороны водителя | Главный ЭБУ кузова (бортовой ЭБУ сети мультиплексной связи) |
| Сигнал выключателя освещения проема двери переднего пассажира | |||||
| Сигнал выключателя освещения проема правой задней двери | |||||
| Сигнал выключателя освещения проема левой задней двери | |||||
| Сигнал выключателя освещения проема двери багажного отделения | |||||
| Сигнал выключателя освещения проема капота | |||||
| Сигнал скорости автомобиля (SP1) | Блок управления рабочими цилиндрами тормозов в сборе (ЭБУ системы противоскольжения) | ||||
| Sports shift reject (Отклонение спортивного режима переключения передач) | Подает два звуковых сигнала | Вход | CAN | Сигнал зуммера блокировки | ECM |
| Оповещение о невыключенном освещении | Непрерывно издает звуковой сигнал | Вход | CAN | Сигнал состояния системы освещения | Главный ЭБУ кузова (бортовой ЭБУ сети мультиплексной связи) |
| Сигнал выключателя освещения дверного проема со стороны водителя | |||||
| Выключатель проблескового режима указателя поворота | Издает прерывистый звуковой сигнал | Вход | Шина прямой связи | Сигнал переключателя левого указателя поворота | Переключатель стеклоочистителя ветрового стекла в сборе |
| Сигнал переключателя правого указателя поворота | |||||
| Сигнал выключателя аварийной сигнализации | Панель управления системой кондиционирования в сборе |
*1: для моделей с динамической радарной системой круиз-контроля
*2: для моделей с системой предупреждения о превышении скорости
*3: для моделей с функцией предупреждения о непристегнутых ремнях безопасности задних сидений
*4: Для ремня нерегулируемых сидений
*5: Для ремня складывающихся сидений
Прочие
| Параметр / Устройство | Условие | Вход/выход | Линия связи | Сигнал | Устройство |
|---|---|---|---|---|---|
| Подсветка щитка приборов | Уровень подсветки | Вход | CAN | Сигнал данных об освещенности | Главный ЭБУ кузова (бортовой ЭБУ сети мультиплексной связи) |
| Сигнал автоматического переключателя света фар | |||||
| Сигнал запроса включения задних фонарей | |||||
| Сигнал состояния парковки | |||||
| Сигнал запроса включения освещения панели | |||||
| Шина прямой связи | Сигнал уровня освещенности | Переключатель TRIP в сборе | |||
| - | Выход | CAN | Сигнал включения реостата | Соответствующие ЭБУ | |
| Сигнал выключения подсветки салона | |||||
| Сигнал выключения задних фонарей | |||||
| Шина прямой связи | Выходной сигнал уровня освещенности |
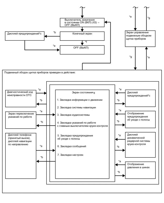
БЛОК-СХЕМА МУЛЬТИИНФОРМАЦИОННОГО ДИСПЛЕЯ
Блок-схема мультиинформационного дисплея (кроме моделей в комплектации F SPORT)
| *a | Условия не выполняются | *b | Условия выполняются |
| *c | При выдаче нескольких запросов на индикацию информация отображается последовательно. | *d | Выбор экрана или параметры с помощью кнопки DISP |
| *e | В течение некоторого времени после выключения зажигания отображаются показания одометра. | *f | После включения зажигания (IG) |
Блок-схема мультиинформационного дисплея (для моделей в комплектации F SPORT)
| *a | Условия не выполняются | *b | Условия выполняются |
| *c | При выдаче нескольких запросов на индикацию информация отображается последовательно. | *d | Выбор экрана или параметры с помощью кнопки DISP |
| *e | Нажатие переключателя TOP (вверх) | *f | В течение некоторого времени после выключения зажигания отображаются показания одометра. |
| *g | Приведен в действие подвижный ободок щитка приборов | *h | После установки выключателя зажигания в состояние ON (ВКЛ) (IG) |
ОПИСАНИЕ ПРЕДУПРЕЖДАЮЩЕЙ ИНДИКАЦИИ
| Приоритет | Название системы / (функция автомобиля) | Главная контрольная лампа аварийного состояния ○: Загорается ●: Мигает |
Buzzer (*1) | Дисплей | Уровень |
|---|---|---|---|---|---|
| 1 | Система управления полным приводом | - | - | AWD Test Mode (режим проверки постоянного полного привода) | Caution (предостережение) |
| Система рулевого управления с переменным передаточным числом | - | - | VGRS Test Mode (режим проверки VGRS) | Caution (предостережение) | |
| Система предупреждения об уходе с полосы | - | - | Adjusting LDA Camera (регулировка камеры системы предупреждения об уходе с полосы) | Caution (предостережение) | |
| Динамическая радарная система круиз-контроля | - | - | Adjusting Front Radar Beam (регулировка диаграммы направленности переднего радара) | Caution (предостережение) | |
| Предаварийная система безопасности | - | - | BRAKE! (торможение!) | Предупреждение | |
| Система посадки и запуска | ● | * | Holding in Engine Switch Will Cause an Emergency Engine Stop. (Удерживание выключателя зажигания вызовет аварийный останов двигателя.) | Предупреждение | |
| Система посадки и запуска | ● | * | To Restart Car, Shift Lever to "N" and Press Engine Switch. (Для перезапуска автомобиля установите рычаг в положение "N" и нажмите выключатель зажигания.) | Caution (предостережение) | |
| Система посадки и запуска | ● | * | The Engine Has Stopped. (двигатель остановлен.) Please Put Shift Lever into "P". (установите рычаг переключения передач в положение "P".) | Caution (предостережение) | |
| (предупреждение об откате автомобиля) | ● | * | The Engine Has Stopped. (двигатель остановлен.) Please Stop Your Car in a Safe Place. (остановите автомобиль в безопасном месте.) | Caution (предостережение) | |
| (предупреждение об откате автомобиля) | ● | * | To Restart Car, Shift Lever to "N" and Press Engine Switch. (Для перезапуска автомобиля установите рычаг в положение "N" и нажмите выключатель зажигания.) | Caution (предостережение) | |
| 2 | Динамическая радарная система круиз-контроля или система предупреждения об уходе с полосы | - | - | Предупреждающий индикатор динамической радарной системы круиз-контроля или системы предупреждения об уходе с полосы | - |
| Система курсовой устойчивости | ○ | ○ | Brake Malfunction (Неисправность тормозов) | Предупреждение | |
| Brake override system (Система принудительного включения тормозов) | ● | ○ | The Accelerator is Stuck. Please Depress Brake Pedal to Stop Car. (педаль акселератора заклинило. Нажмите педаль тормоза, чтобы остановить автомобиль.) | Caution (предостережение) | |
| 3 | (Предупреждение о состоянии всех дверей (автомобиль движется)) | ● | * | Each door ajar (все двери неплотно закрыты) (во время движения автомобиля) | Caution (предостережение) |
| (Предупреждение о состоянии всех дверей (автомобиль неподвижен)) | - | - | Each door ajar (все двери неплотно закрыты) (когда автомобиль остановлен) | Caution (предостережение) | |
| Система помощи при парковке | ○ | - | Обнаружение объектов системой ультразвуковой локации (отображение изображения) | Caution (предостережение) | |
| Система помощи при парковке | ○ | - | Check Park Sonar System (проверьте ультразвуковую парковочную систему) | Caution (предостережение) | |
| Система помощи при парковке | ○ | - | Clean Park Sonar (очистите ультразвуковой датчик системы парковки) | Caution (предостережение) | |
| 4 | Система посадки и запуска | - | - | Auto Power OFF to Conserve Battery (автоматическое выключение питания для экономии энергии аккумуляторной батареи) | Caution (предостережение) |
| 5 | Система рулевого управления с усилителем | ○ | * | EPS Failure. Steering Wheel Harder to Turn. (Для поворота рулевого колеса требуется большее усилие.) | Caution (предостережение) |
| Система рулевого управления с усилителем | ○ | * | Voltage Abnormality. (Ненормальное напряжение.) Steering Wheel Harder to Turn. (Для поворота рулевого колеса требуется большее усилие.) | Caution (предостережение) | |
| Система рулевого управления с усилителем | ○ | * | Check Power Steering System (проверьте усилитель рулевого управления) | Caution (предостережение) | |
| (Стояночный тормоз) | ● | * | Release Parking Brake (отпустите стояночный тормоз) | Caution (предостережение) | |
| Система посадки и запуска | ● | * | Key not Detected (ключ не обнаружен) | Caution (предостережение) | |
| 6 | Система автоматической трансмиссии | ○ | * | 1st Gear not Available due to slippery road surface (1-я передача не включается из-за скользкой дорожной поверхности) | Caution (предостережение) |
| (спидометр) | ● | * | Speed Limit Exceeded (превышена предельная скорость) | Caution (предостережение) | |
| 7 | Система подушек безопасности | ○ | ○ | Check SRS Airbag System (проверьте систему подушек безопасности SRS) | Caution (предостережение) |
| Система курсовой устойчивости | - | ○ | Check ABS (проверьте АБС) | Caution (предостережение) | |
| Система SFI | ○ | ○ | Engine Coolant High Temperature (Высокая температура охлаждающей жидкости двигателя) | Caution (предостережение) | |
| Динамическая радарная система круиз-контроля | ○ | ○ | Clean Radar Sensor (очистите датчик радара) | Caution (предостережение) | |
| Динамическая радарная система круиз-контроля | ○ | ○ | Cruise Control not available (режим круиз-контроля недоступен) | Caution (предостережение) | |
| Система предупреждения об уходе с полосы | ○ | ○ | LDA not available (Система предупреждения об уходе с полосы недоступна) | Caution (предостережение) | |
| Система посадки и запуска | ● | * | Check Entry & Start System (проверьте систему посадки и запуска) | Caution (предостережение) | |
| Система контроля слепых зон | ○ | ○ | BSM not available (BSM недоступна) | Caution (предостережение) | |
| Динамическая радарная система круиз-контроля | ○ | ○ | Check Cruise Control System (проверьте систему круиз-контроля) | Caution (предостережение) | |
| Система предупреждения об уходе с полосы | ○ | ○ | Check LDA System (Проверьте систему предупреждения об уходе с полосы) | Caution (предостережение) | |
| Предаварийная система безопасности | ○ | ○ | Check PCS System (проверьте систему PCS) | Caution (предостережение) | |
| Система контроля слепых зон | ○ | ○ | Check BSM System (проверьте систему BSM) | Caution (предостережение) | |
| (Контактный датчик давления моторного масла) | ○ | * | Engine Oil Pressure Low (Низкое давление моторного масла) | Caution (предостережение) | |
| Система автоматической трансмиссии | ○ | ○ | Transmission Fluid High Temperature (высокая температура трансмиссионной жидкости) | Caution (предостережение) | |
| Система управления полным приводом | ○ | ○ | Check AWD System (проверьте систему постоянного полного привода) | Caution (предостережение) | |
| Система рулевого управления с переменным передаточным числом | ○ | ○ | Check VGRS System (проверьте систему VGRS) | Caution (предостережение) | |
| 8 | Динамическая радарная система круиз-контроля или система предупреждения об уходе с полосы | - | - | Индикатор динамической радарной системы круиз-контроля или системы предупреждения об уходе с полосы | - |
| Система рулевого управления с усилителем | ○ | * | Engine Stopped, Steering Wheel Harder to Turn. (Двигатель остановлен, для поворота рулевого колеса требуется большее усилие.) | Caution (предостережение) | |
| Система посадки и запуска | ● | * | Turn power OFF (выключите питание) | Caution (предостережение) | |
| Система посадки и запуска | ● | ○ | Key detected in vehicle (в автомобиле обнаружен ключ) | Caution (предостережение) | |
| Система освещения | ● | * | Turn Light Off (выключите освещение) | Caution (предостережение) | |
| Система люка | ● | ○ | Moon Roof Opened (люк открыт) | Caution (предостережение) | |
| Система управления электрическими стеклоподъемниками | ● | ○ | Window opened (открыто окно) | Caution (предостережение) | |
| Система электрических стеклоподъемников или система люка | ● | ○ | Window/Moon Roof opened (открыто окно/люк) | Caution (предостережение) | |
| Система посадки и запуска | ● | * | Depress brake pedal, touch engine switch with key (нажмите педаль тормоза, приложите ключ к выключателю зажигания) | Caution (предостережение) | |
| Система посадки и запуска | - | - | Depress brake pedal and push engine switch to start (нажмите педаль тормоза, а затем нажмите на выключатель зажигания для запуска двигателя) | Caution (предостережение) | |
| Система посадки и запуска | - | - | Depress brake pedal and push engine switch to start (нажмите педаль тормоза, а затем нажмите на выключатель зажигания для запуска двигателя) | Caution (предостережение) | |
| Brake override system (Система принудительного включения тормозов) | ● | ○ | The Accelerator is Stuck. Please Check the Accelerator. (Проверьте педаль акселератора.) | Caution (предостережение) | |
| Система блокировки рулевого управления | ● | * | Steering lock active (включена блокировка рулевого управления) | Caution (предостережение) | |
| 9 | Brake override system (Система принудительного включения тормозов) | ○ | ○ | Brake Override System Failure. (Отказ системы принудительного включения тормозов.) | Caution (предостережение) |
| 10 | Система посадки и запуска | ○ | * | Key Battery Low (батарея ключа разряжена) | Caution (предостережение) |
| (Датчик уровня моторного масла) | ○ | ○ | Engine Oil Level Low (низкий уровень моторного масла) | Caution (предостережение) | |
| Система освещения, автоматическая система управления уровнем фар или система автоматического включения дальнего света | ○ | ○ | Check Headlight System (проверьте систему фар) | Caution (предостережение) | |
| Brake override system (Система принудительного включения тормозов) | ● | - | Both Accelerator and Brake Pedals Are Depressed. (Одновременно нажаты педали тормоза и акселератора.) | Рекомендация | |
| Система предупреждения о ненадлежащем давлении в шинах | - | - | Контрольная лампа системы предупреждения о ненадлежащем давлении в шинах | Рекомендация | |
| 11 | Система рулевого управления с переменным передаточным числом | ○ | - | Check VGRS System (проверьте систему VGRS) | Caution (предостережение) |
| Система подушек безопасности | ○ | ○ | POP UP HOOD Activated. (Приведен в действие АКТИВНЫЙ КАПОТ.) | Caution (предостережение) | |
| Система подушек безопасности | ○ | ○ | POP UP HOOD Failure. (Отказ АКТИВНОГО КАПОТА.) | Caution (предостережение) | |
| (Датчик аварийного уровня в сборе) | - | - | Washer Fluid Low (низкий уровень жидкости стеклоомывателя) | Рекомендация | |
| (Датчик уровня топлива в сборе) (Датчик уровня топлива № 2 в сборе) |
- | - | Fuel Low (низкий уровень топлива) | Рекомендация | |
| Система курсовой устойчивости | - | - | TRC OFF | Caution (предостережение) | |
| Система SFI | - | - | Injector Maintenance required soon (скоро потребуется обслуживание форсунок) | Рекомендация | |
| Система SFI | ○ | - | Injector Maintenance required (требуется обслуживание форсунок) | Рекомендация | |
| Система автоматического включения дальнего света | - | - | Turn on the high beam to activate AHB System (Включение фар дальнего света для приведения в действие системы AHB) | Рекомендация | |
| Система посадки и запуска | - | - | Depress brake pedal and push engine switch to start (нажмите педаль тормоза, а затем нажмите на выключатель зажигания для запуска двигателя) | Caution (предостережение) | |
| Предаварийная система безопасности | - | - | VSC System Switched Off. (Система VSC выключена.) Pre-crash Brake System Disengaged" (система предаварийного включения тормозов выключена)." | Рекомендация | |
| Предаварийная система безопасности | - | - | PCS temporarily not available (PCS временно недоступна) | Рекомендация | |
| Система кондиционирования воздуха | - | - | Operation of Electrical Items Restricted. (Работа электрических устройств ограничена.) Отключите ненужные функции. | Рекомендация | |
| Система предупреждения об уходе с полосы | - | - | LDA System is Unavailable Below 50 km/h (система LDA недоступна при скорости менее 50 км/час). | Рекомендация | |
| Система предупреждения об уходе с полосы | - | - | LDA System is Unavailable Below 32 MPH (система LDA недоступна при скорости менее 32 миль в час). | Рекомендация | |
| Система предупреждения об уходе с полосы | - | - | LDA System is Unavailable at this Speed. (система LDA при этой скорости недоступна.) | Рекомендация | |
| Противоугонная система | - | - | Theft Sensor OFF (датчик противоугонной системы выключен) | Рекомендация | |
| Противоугонная система | - | - | Theft Sensor ON (датчик противоугонной системы включен) | Рекомендация |
*: Специализированный зуммер издает звуковой сигнал в зависимости от состояния
*1: Зуммеры, связанные с главной контрольной лампой аварийного состояния
ОТОБРАЖЕНИЕ ПРЕДУПРЕЖДЕНИЙ
Ниже показаны все предупреждения, отображаемые на мультиинформационном дисплее.
Tech Tips
Экраны на рисунках могут отличаться от экранов, отображаемых в конкретном автомобиле, из-за различия технических характеристик автомобилей.