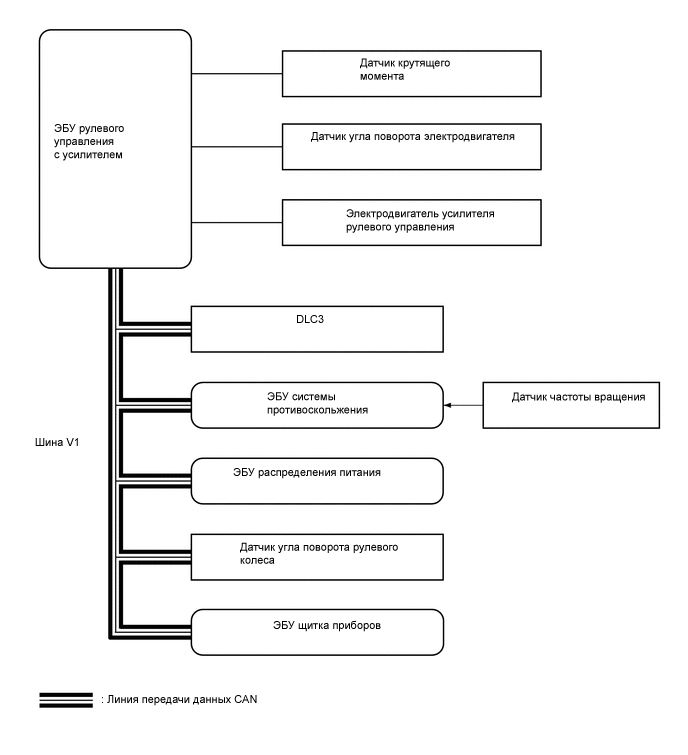
СИСТЕМА РУЛЕВОГО УПРАВЛЕНИЯ С УСИЛИТЕЛЕМ СХЕМА СИСТЕМЫ

A004WANE15