G-BOOK SYSTEM REGISTRATION


  1. VEHICLE CONTRACT SETTING

    Tech Tips

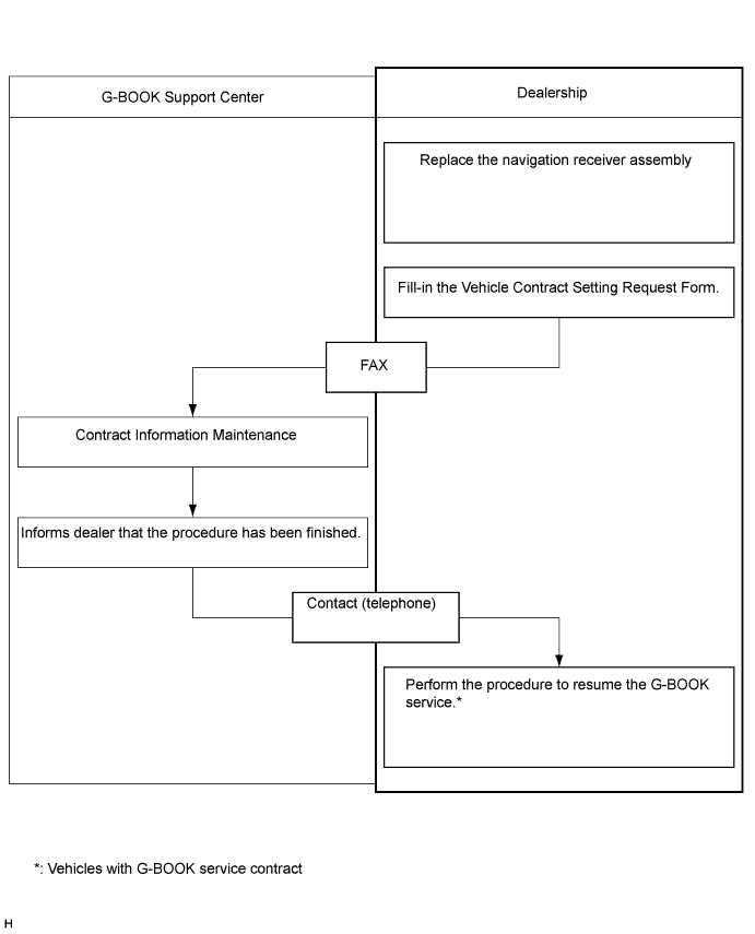
    If the navigation receiver assembly is replaced on vehicles that do not have a contract for the G-BOOK service, perform the vehicle contract setting.

    A01EMNFE02

    1. Check the ID before replacement (when diagnosis can be activated).

      Tech Tips

      If the navigation receiver assembly is replaced, check the G-BOOK ID.


      1. Enter diagnostic mode Click here.

      2. A01EK8E

        Select "Service Information" on the "Service Menu" screen.

      3. A01ELWV

        Select "G-BOOK Info for Contract" on the "Service Information" screen.

      4. A01EKH3

        Check the G-BOOK ID.

    2. Replace the navigation receiver assembly Click here.


      1. Replace the navigation receiver assembly at a dealership.

    3. Check the ID after replacement.

      Tech Tips

      If the navigation receiver assembly is replaced, check the G-BOOK ID.


      1. Enter diagnostic mode Click here.

      2. A01EK8E

        Select "Service Information" on the "Service Menu" screen.

      3. A01ELWV

        Select "G-BOOK Info for Contract" on the "Service Information" screen.

      4. A01EKH3

        Check the G-BOOK ID.

    4. Fill-in the Vehicle Contract Setting Request Form.

      A01EKRGE01

      1. After filling in the Vehicle Contract Setting Request Form, fax it to the G-BOOK center.

        Item Information to Enter Note
        *1 Enter the dealership name of the applicant. Applicant information
        *2 Enter the name of the applicant. Applicant information
        *3 Enter the fax number of the dealership. Dealership information
        *4 Enter the phone number of the dealership. Dealership information
        *5 Enter the VIN of the vehicle. Vehicle information
        *6
        • Enter the G-BOOK ID of the old unit.

        • Left-align the number.

        • If the navigation receiver assembly is not being replaced, it is not necessary to enter this item.

        Used as change-request information from the dealership
        *7 - -
        *8
        • Enter the G-BOOK ID of the new unit installed to the vehicle.

        • Left-align the number.

        • If the navigation receiver assembly is not being replaced, it is not necessary to enter this item.

        Used as change-request information from the dealership
        *9 - -
        *10 - -
        *11 Enter the mileage on the odometer when the navigation receiver assembly is replaced. Used as change-request information from the dealership
        *12 Enter the date that the mileage was recorded. Used as change-request information from the dealership
    5. Perform the procedure to resume the G-BOOK service.

      Tech Tips

      The screen illustrations provided are samples only and may be different from actual screens.


      1. A01EIQF

        Perform the operations shown in the illustration and select G-BOOK.com.

      2. Check that G-BOOK.com is displayed.

      3. After the guidance screen is displayed, perform the procedure to resume the G-BOOK service by following the instructions on the screen.